166x
005701
30-06-2025

Biblioteca de materiales de usuario

¿Cómo puedo guardar mi material definido por el usuario en la biblioteca de materiales en RFEM 6?


Respuesta:

Para guardar un material definido por el usuario en RFEM 6, tienes dos opciones:

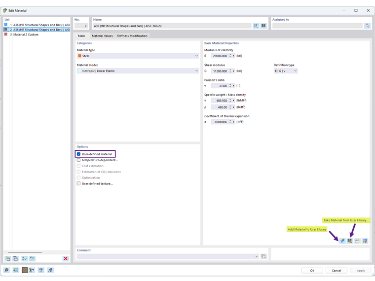
  1. Desde el Diálogo de Materiales: Edita un material existente o crea uno nuevo, luego haz clic en el ícono "Añadir Material a la Biblioteca del Usuario" (Imagen 1).
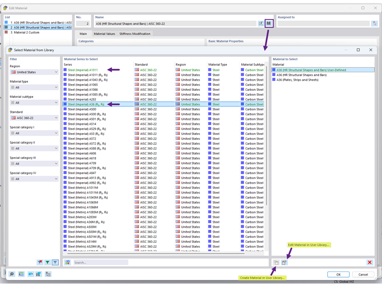
  2. Directamente en la Biblioteca: Abre la biblioteca de Materiales y utiliza la opción "Crear Material en la Biblioteca del Usuario" (Imagen 2).

Una vez guardados, tus materiales definidos por el usuario se mostrarán en verde y estarán disponibles para uso en otros modelos.

La ubicación de la base de datos de la biblioteca de materiales del usuario se puede encontrar bajo "Opciones del Programa". También puedes compartir el archivo DBM con otro usuario para utilizarlo en una computadora diferente. El destinatario debería guardar el archivo DBM en la carpeta especificada por la configuración de la ruta (Imagen 3).


Autor

Cisca es responsable de la formación de los clientes, el soporte técnico y el desarrollo continuo de programas para el mercado norteamericano.



;