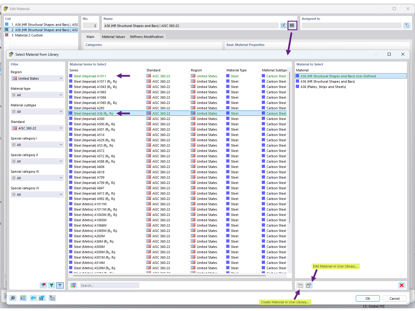
FAQ 005701 | ¿Cómo puedo guardar mi material definido por el usuario en la biblioteca de materiales en RFEM 6?
FAQ 005701 | ¿Cómo puedo guardar mi material definido por el usuario en la biblioteca de materiales en RFEM 6?
30-06-2025
057601

Crear material en la biblioteca de materiales de usuario

FAQ 005701 | ¿Cómo puedo guardar mi material definido por el usuario en la biblioteca de materiales en RFEM 6?

  • Biblioteca de materiales definidos por el usuario
Usado en
  • Biblioteca de materiales de usuario
Compartir