KB 001966 | Cálculo de punzonado en RFEM 6 según ACI 318-19 y CSA A23.3:19 | Parte II
KB 001966 | Cálculo de punzonado en RFEM 6 según ACI 318-19 y CSA A23.3:19 | Parte II
11-07-2025
057735

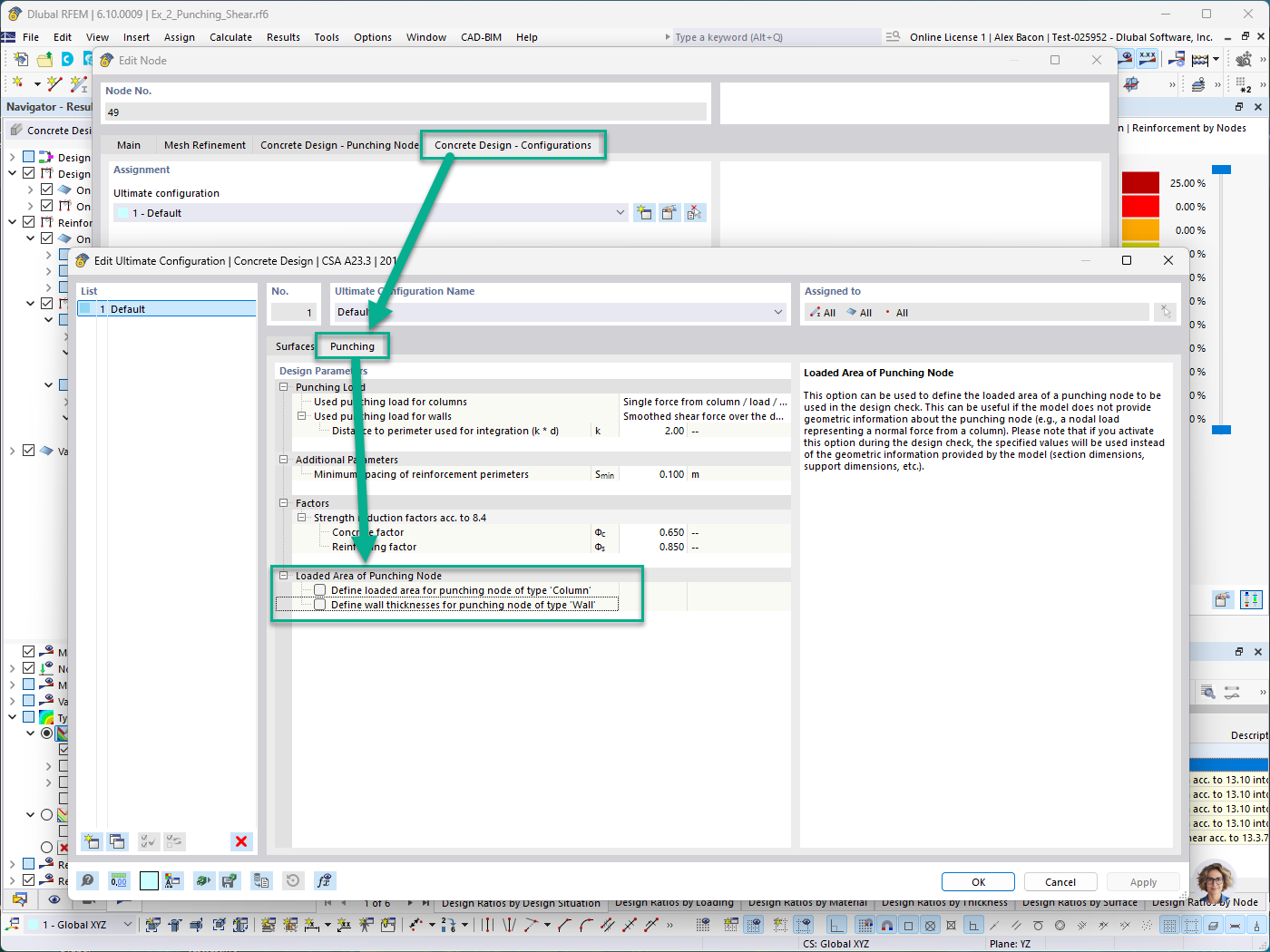
Cálculo de hormigón - Pestaña de configuración - Área cargada de unión de punzonamiento para la definición manual de pilar y muro

KB 001966 | Cálculo de punzonado en RFEM 6 según ACI 318-19 y CSA A23.3:19 | Parte II

Usado en
  • Cálculo de punzonamiento en RFEM 6 según ACI 318-19 y CSA A23.3:19 | Parte II
Compartir