576x
001966
14-07-2025

Cálculo de punzonamiento en RFEM 6 según ACI 318-19 y CSA A23.3:19 | Parte II

Este artículo describe las nuevas mejoras introducidas en el diseño a cortante por punzonamiento en RFEM 6, ampliando el conjunto de características iniciales discutido en la Parte I. Estas actualizaciones se alinean con las disposiciones de ACI 318-19 y CSA A23.3:19, ofreciendo mayor precisión y capacidades de diseño más amplias.

Novedades

Se han implementado las siguientes mejoras para aumentar la precisión y flexibilidad de los controles de punzonamiento:

  • Soporte para ACI 318: Ahora están disponibles los controles de resistencia al corte bidireccional (punzonamiento) según la Sección 22.6 de ACI 318-19 para conexiones losa-columna y casos similares.
  • Soporte para CSA A23.3: Se han incluido los controles de resistencia al corte unidireccional y bidireccional según la Cláusula 13.3.2 de CSA A23.3.
  • Consideración del Refuerzo a Cortante: El diseño de punzonamiento ahora tiene en cuenta el refuerzo a cortante, lo que resulta en resultados más precisos y menos conservadores en las áreas reforzadas. Anteriormente, no se consideraba el refuerzo en el diseño de cortante bidireccional.
  • Opciones de Entrada Mejoradas para el Refuerzo: Los usuarios ahora pueden definir el refuerzo a cortante bidireccional directamente en los nodos, incluyendo tanto barras de cortante verticales como pernos con cabeza.
  • Tipos de Nodos Ampliados: Ahora se pueden realizar controles de punzonamiento tanto en columnas como en muros que encuadran en una losa. Las dimensiones de la columna o muro pueden ingresarse manualmente y solo se utilizan en los controles de diseño de punzonamiento.
  • Controles de Resistencia Ampliados: El software ahora calcula la resistencia al punzonamiento con y sin refuerzo a cortante, y ambos conjuntos de resultados se muestran en los Detalles del Diseño.
  • Controles de Cumplimiento del Código: Se realizan controles adicionales de detallado y límites de acuerdo con ACI 318-19 y CSA A23.3-19.

Nueva Entrada para Refuerzo a Cortante Bidireccional

RFEM 6 ahora permite la entrada directa de refuerzo a cortante bidireccional en los nodos, ofreciendo control detallado sobre la geometría del refuerzo y mejorando la precisión de los cálculos de punzonamiento.
Para definir este refuerzo, edite el nodo relevante y active Diseño de Punzonamiento.


Luego, vaya a la pestaña Diseño de Concreto – Nodo de Punzonamiento para crear o editar el refuerzo de punzonamiento.

En esta pestaña:

  • Puede especificar el material y el tamaño de la barra (lado izquierdo).
  • Puede seleccionar el tipo de refuerzo (lado derecho), eligiendo entre “Perno de Cabeza” o “Vertical”.

Se planean opciones adicionales para futuras versiones de RFEM 6.


En la pestaña de Colocación:

  • Ingrese el número de perímetros (np).
  • Defina el número de pernos con cabeza por dirección, por perímetro.
  • El espaciamiento de los perímetros puede especificarse como un factor del grosor de la superficie o ingresando valores absolutos (S1 y S).
  • Un mapa de bits gráfico a la derecha muestra cada entrada visualmente para una mejor comprensión.


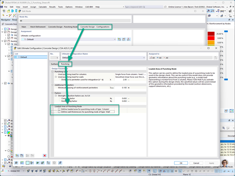
En la pestaña Diseño de Concreto – Configuraciones, el área cargada del nodo de punzonamiento puede definirse manualmente para columnas y muros. Esto incluye establecer las dimensiones de la sección transversal de la columna o muro que enmarca en el nodo.

Nota: Cuando estas entradas manuales están activadas, anulan la geometría del modelo real durante los controles de diseño de punzonamiento. Esto permite a los diseñadores simular suposiciones personalizadas o conservadoras cuando sea necesario.


Para mostrar visualmente el refuerzo a cortante de punzonamiento en el modelo, navegue a:
Navegador de Visualización → Modelo → Tipos para Concreto

Esto mostrará gráficamente el refuerzo en los nodos donde se ha activado el diseño de punzonamiento. En la imagen a continuación, los símbolos azules representan el refuerzo de punzonamiento que se ha definido.

Controles de Diseño de Resistencia al Punzonamiento Ampliados

Versiones anteriores de RFEM 6 realizaban controles de punzonamiento sin considerar explícitamente el refuerzo a cortante. Las últimas mejoras ahora ofrecen las siguientes mejoras:

  • Inclusión del Refuerzo a Cortante en los Cálculos: El programa ahora incorpora el refuerzo a cortante en los cálculos de diseño de resistencia al punzonamiento, proporcionando resultados más eficientes y precisos. Con fines de comparación, RFEM 6 aún realiza el cálculo sin refuerzo, y ambos resultados están disponibles en los Detalles del Diseño.
  • Controles de Detallado del Refuerzo: El software ahora verifica los requisitos de detallado conforme al código, incluyendo el espaciamiento de barras, anclaje y límites de refuerzo de acuerdo con ACI 318-19 y CSA A23.3:19.
  • Visualización Gráfica de Áreas de Refuerzo: Las áreas de refuerzo requeridas (Av,req) y proporcionadas (Ap,prov) ahora se muestran gráficamente en los nodos relevantes, ayudando a los usuarios a confirmar visualmente el cumplimiento de los requisitos de diseño.

Ejemplo

Esta sección demuestra un ejemplo simplificado de diseño de punzonamiento modelado en RFEM 6 y compara sus resultados con cálculos manuales basados en ACI 318-19.
Escenario:
Una zapata de concreto armado de colado en sitio para una columna interior sometida a una carga axial concéntrica. El diseño asume que el punzonamiento rige el espesor requerido de la zapata, y se desprecia la contribución de resistencia al cortante del refuerzo.
Dado:

  • Carga factorizada, Pu = 1 kip (compresión)
  • Norma de diseño: ACI 318-19


Paso 1: Determinar la Profundidad Efectiva (d)
La profundidad efectiva, d, se calcula restando la cobertura de concreto y la mitad del diámetro de la barra del espesor total de la losa:

Paso 2: Determinar el Perímetro Crítico (bo)
El perímetro crítico está ubicado a una distancia d/2 desde la cara de la columna:

Paso 3: Determinar la Capacidad de Esfuerzo de Corte por Punzonamiento (vc)
Usando la Tabla 22.6.5.2 de ACI 318-19, el esfuerzo de corte nominal vc (sin refuerzo) es el mínimo de tres expresiones:

Estas se pueden simplificar para mayor claridad:

Donde:
β es la razón del lado largo al lado corto de la columna (o área cargada):

αs, para una columna interior según la Sección 22.6.5.3 de ACI, es igual a 40:

Paso 4: Calcular la Resistencia Nominal al Punzonamiento
La resistencia nominal al punzonamiento se calcula como:

Donde:
λ = 1.0 para concreto de peso normal (ACI 19.2.4.3)
λs, el factor de modificación del efecto de tamaño, se determina a partir de la Sección 22.5.5.1.3:

Usando estos valores:

Resultado:
La resistencia de diseño al punzonamiento (φVc) sin refuerzo a cortante es 563.273 kips.

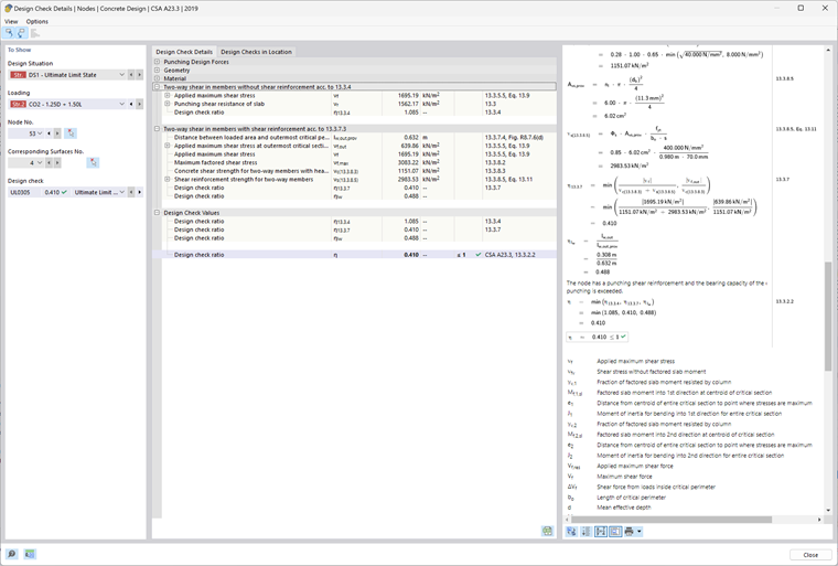
RFEM 6 – Complemento de Diseño de Concreto – Resultados

A continuación se presenta la salida de Verificación de Diseño del complemento de Diseño de Concreto en RFEM 6. Estos resultados corresponden al modelo de ejemplo adjunto al final de este artículo.
RFEM 6 muestra la resistencia al punzonamiento vc como un valor de presión (ksi). Para comparar con el resultado analítico, multiplique este valor por el perímetro crítico (bo), la profundidad efectiva (d) y el factor de reducción de resistencia (φ).
Comparación de ejemplo:
vc = 0.75 × 0.191 ksi × 156.5 in × 25.125 in.
vc = 563.27 kips
Esto coincide con el cálculo manual de 563.27 kips.


Conclusión

Con estas últimas actualizaciones, RFEM 6 ofrece un flujo de trabajo integral y conforme al código para el diseño de punzonamiento según los estándares ACI 318-19 y CSA A23.3-19. Las mejoras clave incluyen:

  • La capacidad de definir refuerzo a cortante específico para nodos
  • Mejor precisión en los controles de capacidad al incluir refuerzo
  • Soporte para múltiples tipos de refuerzo, incluyendo barras verticales y pernos con cabeza

Estas funciones mejoran significativamente la flexibilidad del modelado y la confiabilidad del diseño.
Para un resumen de las herramientas de punzonamiento iniciales disponibles en RFEM 6, consulte la parte I de esta serie.
Enlace al Diseño a cortante por punzonamiento - Parte 1


Autor

Alex es responsable de la formación de los clientes, el soporte técnico y el desarrollo continuo de programas para el mercado norteamericano.

Enlaces
Referencias


;