Requisitos de detallado de armadura de punzonamiento comprobados para garantizar la seguridad estructural y el cumplimiento.
Requisitos de detallado de armadura de punzonamiento comprobados para garantizar la seguridad estructural y el cumplimiento.
11-07-2025
057757

Se comprueban los requisitos de detallado

Requisitos de detallado de armadura de punzonamiento comprobados para garantizar la seguridad estructural y el cumplimiento.

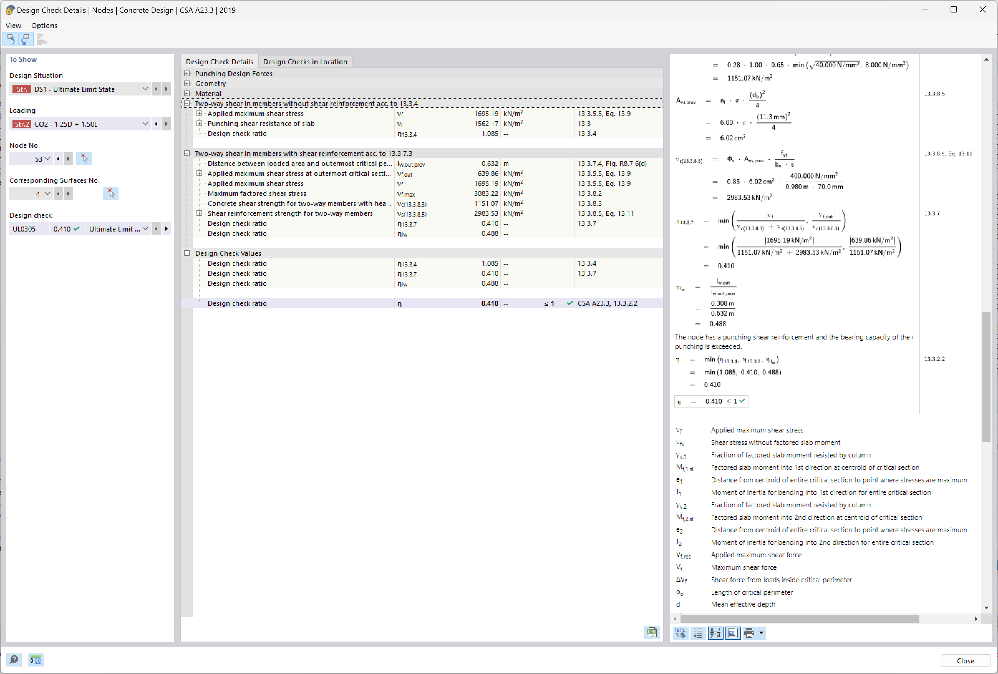
La imagen analiza los requisitos para la armadura en estructuras de hormigón frente al punzonamiento. Se centra en evaluar los requisitos de detalle para asegurar el cumplimiento de los estándares de seguridad estructural. Estas verificaciones son esenciales para la integración y colocación de la armadura para evitar fallos por corte en zonas críticas. Tales análisis garantizan que las estructuras puedan soportar cargas de diseño de manera segura y eficiente.
  • Punzonamiento
  • Armadura
  • Seguridad estructural
  • Coeficiente de punzonamiento
  • Requisitos de detallado
  • Cumplimiento
Usado en
  • Cálculo de punzonamiento en RFEM 6 según ACI 318-19 y CSA A23.3:19 | Parte II
Compartir