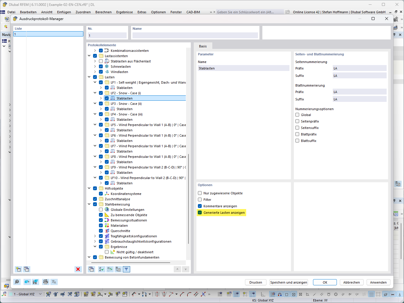
Representación de una función para mostrar cargas generadas en Vista técnica detallada.
Representación de una función para mostrar cargas generadas en Vista técnica detallada.
15-07-2025
057789
  • RFEM 6
  • RSTAB 9

Pregunta frecuente 005711 | Asistente para cargas - Mostrar carga generada

Representación de una función para mostrar cargas generadas en Vista técnica detallada.

La imagen ilustra una función para mostrar cargas generadas, presentadas numéricamente y en detalles técnicos. Muestra la distribución detallada de cargas en un entorno de análisis estructural, visualizando cargas específicas en un modelo.
  • Cargas generadas
  • Vista técnica detallada
  • Cálculo de cargas
  • Modelo estructural
Usado en
  • Asistente para cargas – Mostrar cargas generadas
Compartir