Respuesta:
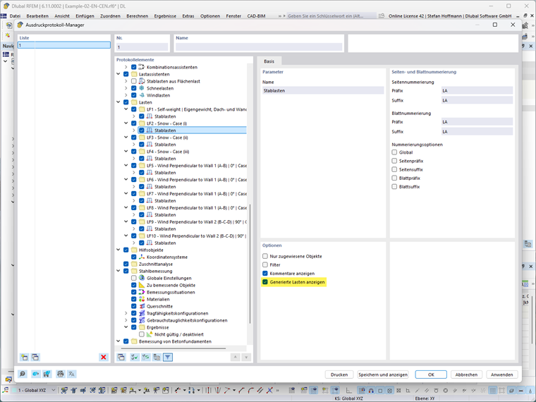
Solo necesita activar la opción "Mostrar carga generada" en las respectivas cargas del gestor del informe de expresión.
Regístrese en el extranet de Dlubal para aprovechar al máximo el software y tener acceso exclusivo a sus datos personales.
Regístrese en el extranet de Dlubal para aprovechar al máximo el software y tener acceso exclusivo a sus datos personales.
Regístrese en el extranet de Dlubal para aprovechar al máximo el software y tener acceso exclusivo a sus datos personales.
¿Cómo puedo imprimir las cargas generadas por los asistentes de cargas en el informe de cálculo?
Solo necesita activar la opción "Mostrar carga generada" en las respectivas cargas del gestor del informe de expresión.
El Sr. Hoffmann proporciona soporte técnico a los clientes de Dlubal Software y es responsable de la coordinación de todas las consultas técnicas y actividades.