Pantalla de entrada para definir parámetros del recubrimiento del armadura en software de cálculo de cimentaciones
Pantalla de entrada para definir parámetros del recubrimiento del armadura en software de cálculo de cimentaciones
01-09-2025
058703
  • RFEM 6
  • Cimentaciones de hormigón para RFEM 6
  • Cimentaciones e ingeniería de cimentaciones

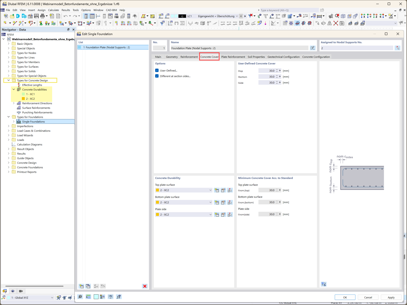
Especificación del recubrimiento de armadura para cimentaciones

Pantalla de entrada para definir parámetros del recubrimiento del armadura en software de cálculo de cimentaciones

La imagen ilustra la pantalla de entrada utilizada para especificar los requisitos del recubrimiento de hormigón en el complemento Cimentaciones de hormigón. Esta característica es esencial para garantizar la durabilidad y protección del hormigón armado contra factores ambientales. La interfaz permite a los usuarios definir con precisión distancias de recubrimiento variables para diferentes componentes de la cimentación, adaptándose a los requisitos específicos del proyecto.
  • Recubrimiento de hormigón
  • Cálculo de cimentaciones
  • Software de construcción
  • Ingeniería estructural
  • Complemento Cimentaciones de hormigón
Usado en
  • Cómo diseñar cimentaciones de hormigón fuertes y fiables para tus proyectos: Parte 1
Compartir