582x
001981
10-09-2025

Cómo diseñar cimentaciones de hormigón fuertes y fiables para tus proyectos: Parte 1

Este artículo te mostrará cómo utilizar el complemento de Cimientos de Hormigón para crear cimientos que puedan ser diseñados y optimizados aún más con el complemento en RFEM 6. Aprende el proceso paso a paso de diseñar varios tipos de cimientos, asegurando el cumplimiento con los estándares internacionales de integridad estructural y durabilidad.

Las cimentaciones son un elemento crucial en el diseño estructural, proporcionando soporte esencial y estabilidad para edificios e infraestructuras. Ya sea que estés diseñando una cimentación de concreto para un edificio metálico, trabajando en el diseño de una cimentación para una turbina eólica, o simplemente explorando el diseño de concreto reforzado, comprender los conceptos básicos del diseño de cimentaciones de concreto es vital. Para obtener más información sobre este tema, consulta nuestro artículo en la Base de Conocimientos:

Este artículo explorará el proceso de creación de cimentaciones de concreto utilizando el complemento Cimentaciones de Concreto para RFEM 6. Al utilizar esta poderosa herramienta, los ingenieros pueden asegurar el cumplimiento con estándares internacionales como el Eurocódigo 2 y el Eurocódigo 7. El complemento optimiza los tipos de cimentación, la selección de materiales y las verificaciones geotécnicas, agilizando el proceso de diseño y asegurando transparencia.

Características clave del complemento Cimentaciones de Concreto

El complemento Cimentaciones de Concreto mejora el proceso de diseño de cimentaciones al ofrecer varias características clave, tales como:

  • Tipos de Cimentación: Diseñe placas de cimentación reforzadas y no reforzadas, cimentaciones de cubeta, cimentaciones de bloque y cimentaciones escalonadas con facilidad.
  • Verificaciones de Diseño Geotécnico: Realice verificaciones esenciales para fallos del terreno, diseño de deslizamiento, estado límite de equilibrio, estado límite de levantamiento y más, todo conforme al Eurocódigo 7.
  • Diseño de Concreto Reforzado: Realice verificaciones detalladas para diseño a flexión, cortante punzonante y refuerzo mínimo en cumplimiento con el Eurocódigo 2.
  • Salida Gráfica y Tabular: Reciba visualizaciones claras y tablas detalladas para los requisitos de refuerzo.
  • Transparencia en el Diseño: Asegure precisión y claridad con verificaciones de estado límite último y de servicio.

Guía paso a paso para crear cimentaciones de concreto en RFEM 6

El diseño de cimentaciones de concreto utilizando el complemento Cimentaciones de Concreto es intuitivo y eficiente. Una vez activado (Imagen 1), el complemento se vuelve disponible en el Navegador de Datos de RFEM 6 bajo las carpetas Tipos para Cimentaciones y Cimentaciones de Concreto (Imagen 2).

Paso 1: Seleccione el Tipo de Cimentación

Para comenzar, abra la ventana Nueva Cimentación Simple desde la carpeta Tipos para Cimentaciones en el Navegador de Datos de RFEM 6 (Imagen 2) y seleccione el tipo de cimentación apropiado desde el menú desplegable (Imagen 3). Los tipos de cimentación disponibles incluyen:

  • Placa de Cimentación (con o sin refuerzo)
  • Cimentaciones de Bloque (con lados lisos o rugosos)
  • Cimentaciones de Cubeta (con lados lisos o rugosos)
  • Cimentación Escalonada (con o sin refuerzo)

Para este ejemplo, elegiremos la placa de cimentación reforzada.

Paso 2: Defina la Geometría de la Cimentación

Después de seleccionar el tipo de cimentación, defina su geometría. Para la placa de cimentación seleccionada, establezca las dimensiones en ambas direcciones X y Y y especifique el espesor de la placa (Imagen 4). También puede definir la excentricidad de la columna sobre la cimentación y las dimensiones de la columna. Si la cimentación está asignada a un soporte nodal, estos detalles se recuperan automáticamente del modelo existente. Esto asegura que la geometría se integre a la perfección con otras herramientas de RFEM 6, como el complemento Juntas de Acero al diseñar cimentaciones para un edificio de acero.

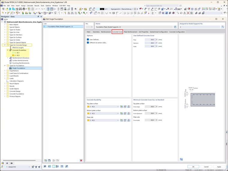
Paso 3: Cobertura de Concreto y Durabilidad

La cobertura de concreto se determina mediante la configuración de durabilidad del concreto. Estas configuraciones se pueden acceder desde la carpeta Durabilidad del Concreto en el Navegador de Datos. Si estas configuraciones ya se han definido, la cobertura de concreto se determina automáticamente. Se muestra la cobertura mínima requerida de concreto, según lo especificado por las normas relevantes. Alternativamente, puede definir manualmente la cobertura seleccionando la opción "Definido por el Usuario", permitiendo valores personalizados para cada lado de la sección transversal.

Paso 4: Definición del Refuerzo

En este paso, seleccione las opciones de refuerzo (malla, barra, o ambas) y el material correspondiente (Imagen 6). El refuerzo desempeña un papel vital en el diseño estructural de cimentaciones, asegurando que la cimentación pueda soportar las cargas requeridas. Una vez seleccionado el tipo de refuerzo, puede especificar más detalles del refuerzo.

Por ejemplo, en el caso de placas de cimentación reforzadas, se puede definir el refuerzo tanto superior como inferior de la losa (Imagen 7). El tipo de refuerzo seleccionado en la pestaña anterior determina las opciones de entrada disponibles en esta sección. Para este ejemplo, tanto mallas como barras fueron seleccionadas, y sus propiedades correspondientes fueron definidas para las capas superior e inferior (Imágenes 7 y 8).

Paso 5: Defina las Propiedades del Suelo

La pestaña Propiedades del Suelo le permite definir propiedades críticas del suelo. Puede modelar el suelo como una sola capa (o multicapa en futuras versiones) y especificar condiciones del subsuelo como suelo drenado o no drenado (Imagen 9). Se pueden asignar diferentes materiales de suelo a las regiones que rodean la losa de cimentación, como regiones debajo, al lado y sobre la losa. La sección de Parámetros del Suelo le permite definir características adicionales del suelo, incluyendo ángulos de fricción, niveles freáticos y espesor de la cobertura terrestre.

Paso 6: Configure Configuraciones de Diseño

Se deben especificar dos configuraciones esenciales de diseño:

  • Configuración de Diseño Geotécnico: Esto incluye parámetros como carga de diseño, fallo del terreno, deslizamiento, estado límite de equilibrio, estado límite de levantamiento y carga por excentricidad. Puede seleccionar una configuración geotécnica existente, editarla, o crear una nueva. La visión general aparecerá entonces como se muestra en la Imagen 10.
  • Configuración de Diseño de Concreto: Aquí, defina los parámetros de diseño de concreto, incluyendo cortante punzonante, refuerzo mínimo y máximo, y la ubicación de las secciones de diseño. Nuevamente, puede seleccionar una configuración geotécnica existente, editarla, o crear una nueva (Imagen 11).

Palabras finales

De esta forma, las cimentaciones de concreto han sido creadas exitosamente y los parámetros de diseño esenciales han sido definidos. Los próximos artículos explorarán los siguientes pasos en el proceso de análisis y diseño, incluyendo consideraciones para cargas adicionales de cimentación, combinaciones de carga correspondientes y los cálculos y verificaciones de diseño específicos requeridos para varios tipos de cimentación. Estos conocimientos le ayudarán a optimizar completamente sus diseños de cimentaciones para cumplir con los requisitos únicos de diferentes condiciones estructurales y beneficiarse de las excelentes características que le ofrece el complemento Cimentaciones de Concreto para RFEM 6.


Autor

La Sra. Kirova es responsable de la creación de artículos técnicos y proporciona soporte técnico a los clientes de Dlubal.

Enlaces


;