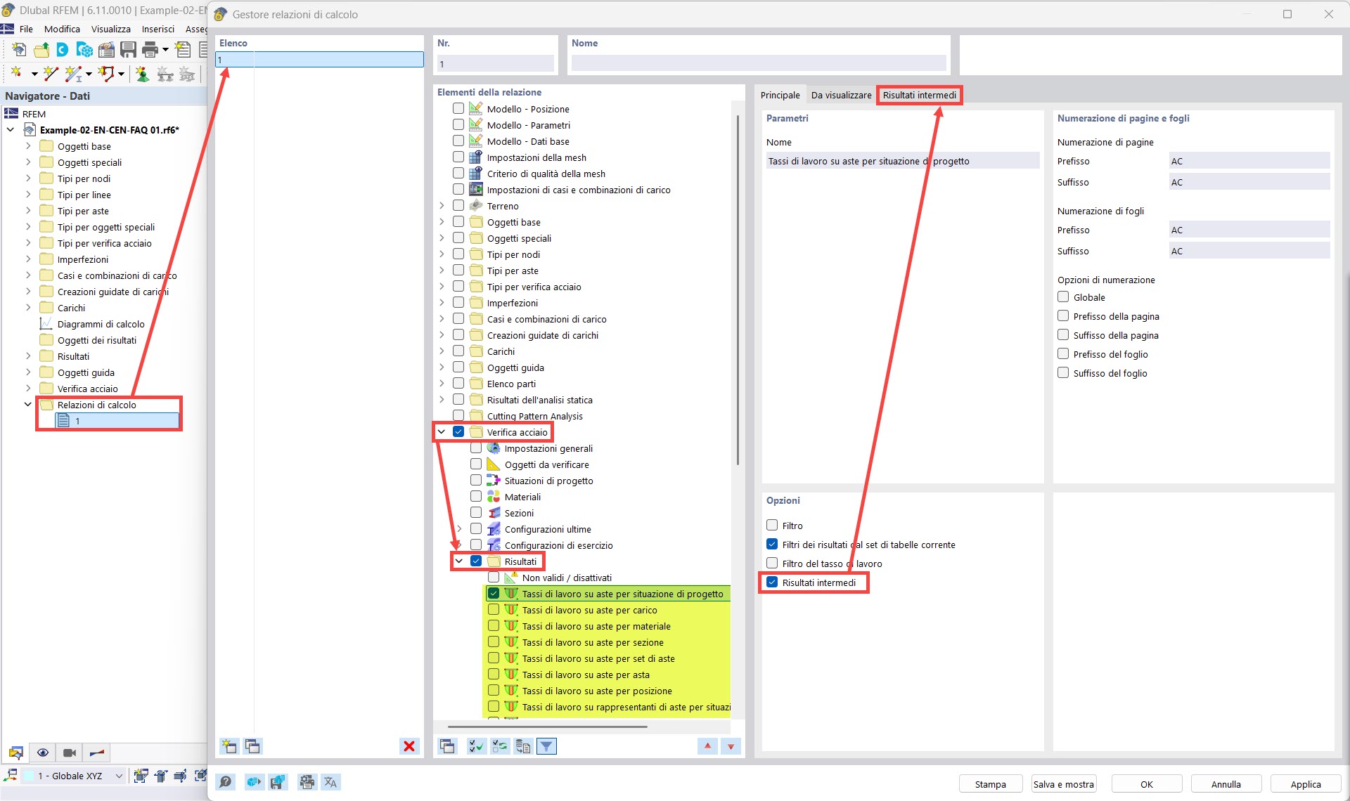
Administrador de relaciones de cálculo: resultados intermedios
Administrador de relaciones de cálculo: resultados intermedios
12-09-2025
058954
  • RFEM 6

Configurador de cálculos: resultados intermedios

Administrador de relaciones de cálculo: resultados intermedios

Usado en
  • Impresión de los detalles de la verificación en el informe
Compartir