181x
005736
12-09-2025

Impresión de los detalles de la verificación en el informe

Deseo crear un informe detallado en relación con las comprobaciones estructurales. Además de la tabla resumen con las relaciones de esfuerzos para las distintas comprobaciones, quiero imprimir en el informe la verificación explícita ampliada, con las fórmulas del código y los resultados correspondientes, tal como se pueden observar en el cuadro de diálogo "Detalles de verificación". ¿Cómo puedo hacerlo?


Respuesta:

Para acceder a la ventana de diálogo "Detalles de la verificación", haga doble clic en una de las verificaciones enumeradas en la tabla o seleccione la verificación en la tabla con el botón izquierdo del ratón y haga clic en el botón "Detalles de la verificación" correspondiente en la barra de herramientas de las tablas.


Desde la ventana "Detalles de la verificación", es posible imprimir en el informe de cálculo los detalles de la verificación en versión textual con las fórmulas explicadas haciendo clic en el botón de impresión. Esta operación debe realizarse por separado para cada verificación que se desee mostrar en el informe de cálculo.


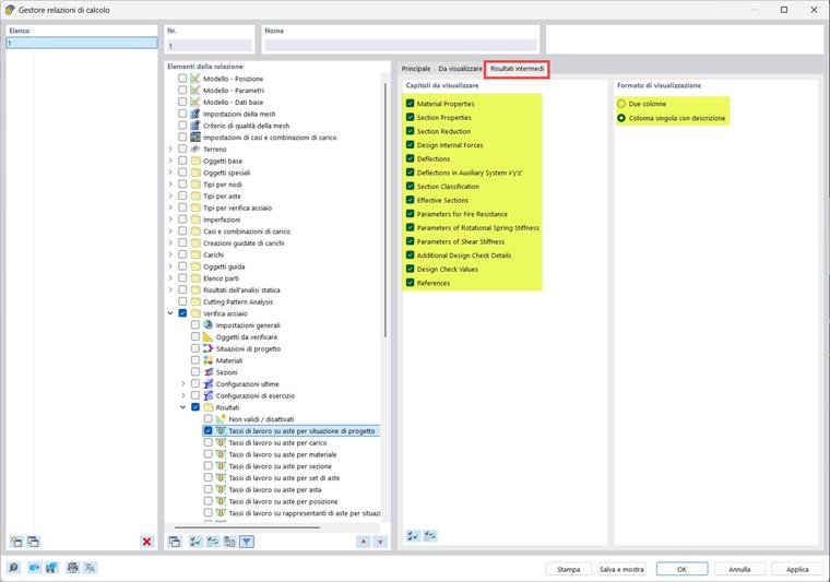
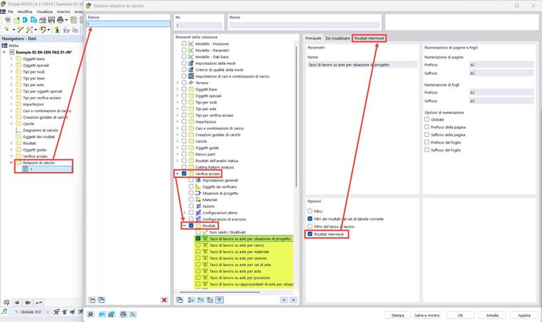
Para realizar una impresión de los detalles de la verificación considerando todas las verificaciones realizadas simultáneamente, se puede activar la opción "Resultados intermedios" en el "Administrador de informes de cálculo". En este caso, los detalles de la verificación se presentarán de manera tabular y no textual, pero contendrán toda la información como se muestra en la ventana "Detalles de la verificación".



Las imágenes muestran los resultados de la verificación para barras de acero, pero el mismo procedimiento se puede aplicar también a otros complementos de verificación.


Autor

Paride se encarga de la formación de los clientes, del soporte técnico y del desarrollo continuo del programa para el mercado italiano.



;