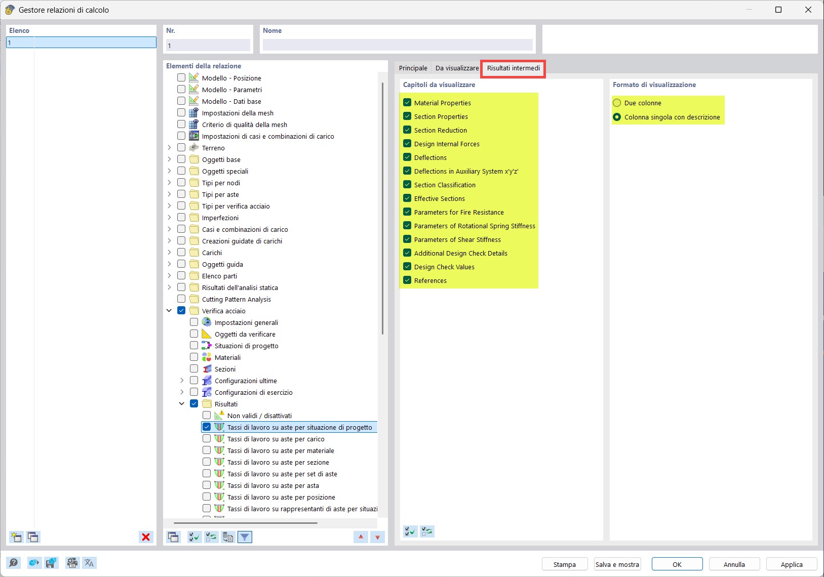
Administrador de relaciones de cálculo: Opciones para resultados intermedios
Administrador de relaciones de cálculo: Opciones para resultados intermedios
12-09-2025
058955
  • RFEM 6

Administrador de relaciones de cálculo: Opciones para resultados intermedios

Usado en
  • Impresión de los detalles de la verificación en el informe
Compartir