Las situaciones de proyecto en RFEM 6 se ilustran mediante combinaciones de cargas automáticas para estructuras de vidrio basadas en ASCE 7 y ASTM E1300-24.
Las situaciones de proyecto en RFEM 6 se ilustran mediante combinaciones de cargas automáticas para estructuras de vidrio basadas en ASCE 7 y ASTM E1300-24.
10-11-2025
060023
  • RFEM 6
  • Estructuras de vidrio y fachadas

Situaciones de proyecto según las normas ASCE 7

Las situaciones de proyecto en RFEM 6 se ilustran mediante combinaciones de cargas automáticas para estructuras de vidrio basadas en ASCE 7 y ASTM E1300-24.

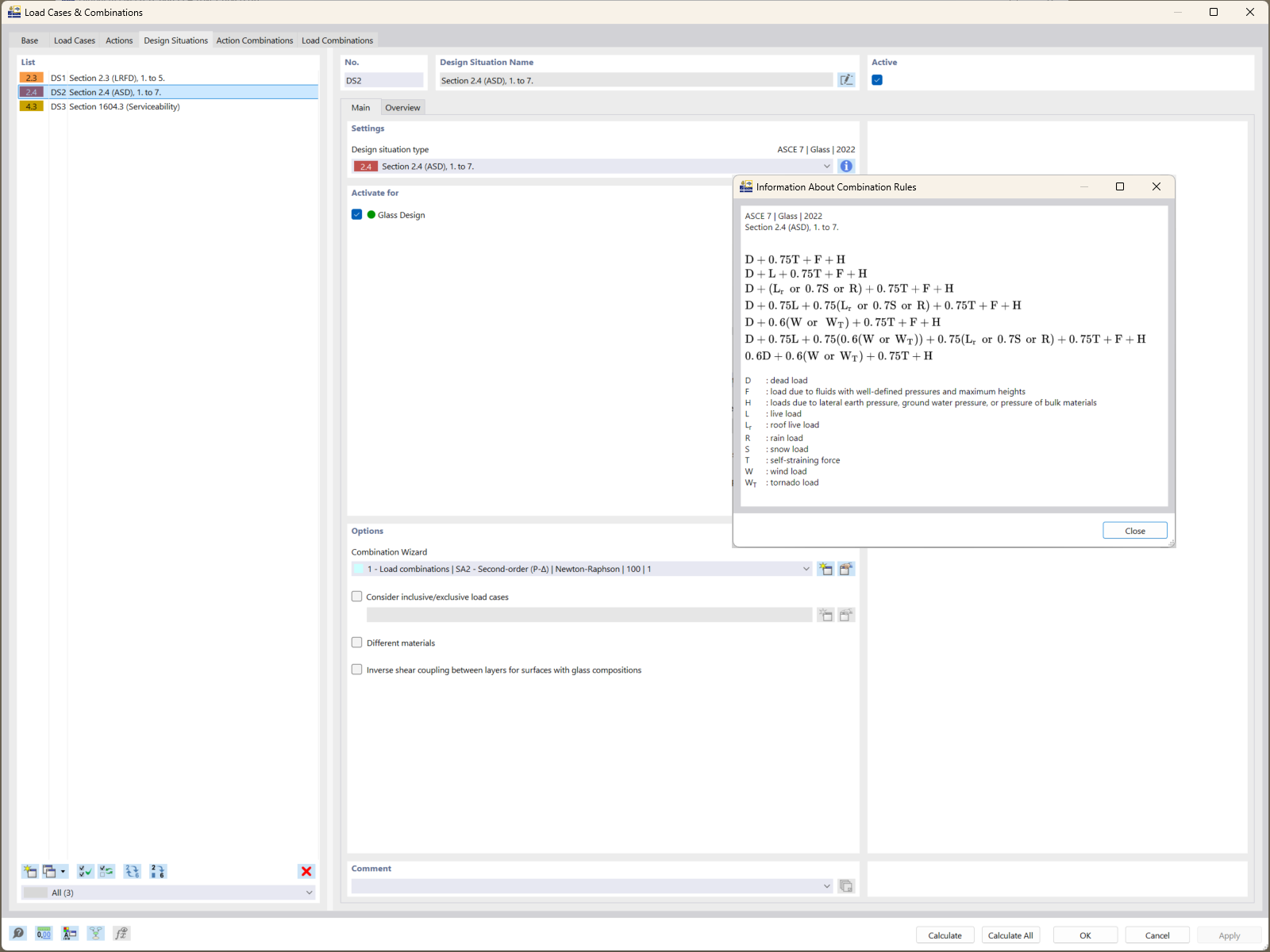
RFEM 6 muestra situaciones de proyecto que demuestran la generación automática de combinaciones de cargas según la norma ASCE 7. Estas combinaciones consideran factores esenciales de duración de carga para estructuras de vidrio. Se integran en los cálculos de diseño de resistencia de la norma ASTM E1300-24, asegurando una evaluación precisa de los límites de tensión de tracción.
  • Combinaciones de cargas
  • ASCE 7
  • ASTM E1300-24
  • Estructuras de vidrio
  • RFEM 6
  • Límites de tensión de tracción
Usado en
  • Cálculo de vidrio con ASTM E1300-24 en RFEM 6: Guía completa
Compartir