619x
001997
21-10-2025

Cálculo de vidrio con ASTM E1300-24 en RFEM 6: Guía completa

Explore cómo RFEM 6 integra el estándar ASTM E1300-24 para un diseño eficiente y conforme de paneles de vidrio. Esta guía completa cubre la selección de materiales, el análisis de cargas y las verificaciones de diseño, asegurando la seguridad y el rendimiento de las estructuras de vidrio. Perfecto para los ingenieros que buscan optimizar su proceso de diseño de vidrio con software FEM avanzado.

En la ingeniería estructural, el diseño con vidrio requiere un entendimiento profundo de su comportamiento bajo diversas condiciones de carga. RFEM 6, la avanzada plataforma de análisis de elementos finitos (FEA) de Dlubal Software, integra potentes características de diseño que ayudan a los ingenieros a modelar y analizar paneles de vidrio de manera eficiente, asegurando el cumplimiento de las últimas normas industriales. Uno de los estándares clave soportados en RFEM 6 es el ASTM E1300-24, que rige el diseño del vidrio utilizado en aplicaciones de construcción. Este artículo explora cómo el ASTM E1300-24 está integrado en RFEM 6, cubriendo su uso en la definición de paneles de vidrio, la aplicación de cargas y la realización de verificaciones de diseño críticas tanto para la resistencia como para la operatividad.

Características clave de RFEM 6 para el diseño de vidrio

El complemento de diseño de vidrio en RFEM 6 es una herramienta especializada que funciona directamente en el programa, facilitando el modelado, análisis y diseño de componentes de vidrio. Este complemento simplifica el proceso de definición de tipos de vidrio tanto monolíticos como laminados, ofreciendo flexibilidad en la selección de materiales y configuración de capas. RFEM 6 asegura que cada aspecto del diseño, desde el comportamiento estructural hasta el cumplimiento de estándares de la industria, sea considerado.

Características principales:

  • Biblioteca de Materiales: RFEM 6 proporciona una biblioteca completa de materiales de vidrio y láminas, junto con la opción de definir materiales personalizados, asegurando precisión y flexibilidad en el modelado de varios tipos de vidrio.
  • Modelado de Vidrio en Capas: El programa soporta el diseño de vidrio laminado utilizando la teoría de laminados, permitiendo cálculos precisos de rigidez para paneles compuestos hechos de múltiples materiales. Esta teoría tiene en cuenta las propiedades individuales de cada capa, asegurando cálculos precisos de rigidez para el panel en general.
  • Opciones de Acoplamiento al Corte: RFEM 6 permite a los ingenieros definir el comportamiento de acoplamiento al corte entre capas de vidrio laminado, ya sea no acoplado o acoplado (rígido), basado en los requisitos del proyecto.
  • Resultados Detallados por Capa: El complemento de diseño de vidrio de RFEM 6 proporciona un análisis detallado, capa por capa, de los paneles de vidrio laminado. Los ingenieros pueden profundizar en el comportamiento estructural de cada capa, ayudando a identificar posibles puntos de falla y optimizar el diseño.
  • Nuevos Estándares de Diseño: Con la introducción de la verificación de diseño ASTM E1300 2024, RFEM 6 ofrece un enfoque más detallado y preciso para evaluar superficies de vidrio, asegurando que cumplan con estándares de seguridad y rendimiento más altos.

Integración con ASTM E1300-24

Una de las características destacadas de RFEM 6 es su integración con el ASTM E1300-24, el estándar de la industria para el diseño de paneles de vidrio. Esta integración agiliza el proceso, ayudando a los ingenieros a garantizar que sus paneles de vidrio cumplan con los criterios de diseño establecidos en este estándar. Las siguientes verificaciones de diseño de ASTM E1300-24 están incorporadas directamente en RFEM 6:

  • Combinaciones de Carga ASCE 7 (Vidrio): RFEM 6 genera automáticamente combinaciones de carga que incluyen factores de duración de carga, cruciales para el diseño de resistencia. Esto está en conformidad con las directrices de ASCE 7, asegurando que todos los escenarios de carga potenciales para estructuras de vidrio sean considerados con precisión.
  • IBC Tabla 1604.3 Situación de Diseño (Operatividad): El código IBC proporciona requisitos específicos de operatividad para estructuras de vidrio. RFEM 6 integra estas directrices, evaluando la deflexión para garantizar que el panel de vidrio cumpla con los límites de operatividad, asegurando que funcione como se espera bajo cargas típicas.
  • Estrés Máximo Permisible a Tracción (Tablas X6.1 y X6.2): RFEM 6 calcula el estrés máximo permisible a tracción para el vidrio, considerando factores como el tipo de vidrio, duración de la carga y la probabilidad de ruptura (Pb). Esto se hace con referencia a las Tablas X6.1 y X6.2 de ASTM E1300-24, asegurando que el vidrio no experimente estrés excesivo bajo condiciones de carga esperadas.
  • Estrés Máximo de Borde (Verificación Adicional, Tabla X7.1): RFEM 6 incluye una verificación de estrés de borde para condiciones específicas, como una duración de carga de 3 segundos y una probabilidad de ruptura (Pb) de menos de 0.008. Esta verificación asegura que los bordes del vidrio puedan soportar cargas concentradas. Se puede especificar el tipo de acabado de borde (corte limpio, biselado o pulido), afectando el estrés de borde permisible. Esta verificación no está disponible para vidrio reforzado por calor o templado con bordes de corte limpio.

Al integrar estas verificaciones críticas en RFEM 6, los ingenieros pueden asegurar que sus diseños cumplan completamente con ASTM E1300-24, agilizando el proceso de diseño y mejorando la fiabilidad.

ASTM E1300-24 en RFEM 6: Consideraciones prácticas

Creación del Modelo del Panel de Vidrio

Al crear un modelo de un panel de vidrio en RFEM 6, ASTM E1300-24 juega un papel importante al guiar las suposiciones y criterios usados durante el proceso de modelado:

  • Asignaciones de Material: La biblioteca de materiales de RFEM 6 incluye materiales que cumplen con los requisitos de ASTM E1300-24, asegurando que los tipos de vidrio seleccionados cumplan con los límites de resistencia definidos por la norma.
  • Cálculo de Rigidez: Para vidrio laminado, el programa utiliza la teoría de laminados para calcular la rigidez total del panel, considerando cada capa individual. Las propiedades de rigidez determinadas de esta manera y usadas en el análisis posterior se muestran en el programa como se muestra en la imagen a continuación.

Cargas y Casos de Carga

  • Casos de Carga: RFEM 6 genera automáticamente cargas y combinaciones de carga que incluyen los factores de duración de carga requeridos para el análisis de resistencia, en línea con las disposiciones de ASCE 7 para estructuras de vidrio. Esto asegura que el vidrio sea evaluado bajo una variedad de condiciones de carga, incluyendo cargas de viento, permanentes y de servicio.
  • Consideraciones de Estrés de Borde: Si la combinación de carga involucra una carga de viento o cualquier carga con una duración de 3 segundos, RFEM 6 incluye automáticamente una verificación de estrés de borde de acuerdo con la Tabla X7.1 de ASTM E1300-24.

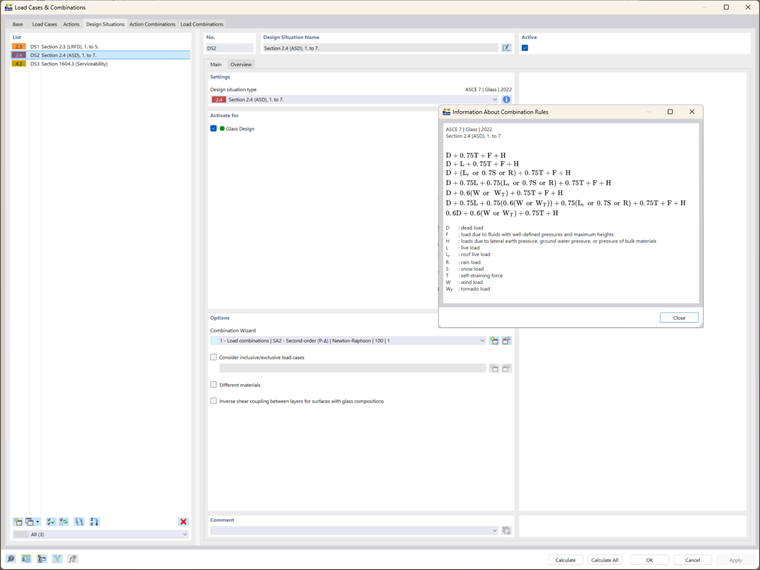
Situaciones de Diseño y Combinaciones de Carga

La integración de ASTM E1300-24 es más evidente en las combinaciones de carga y las situaciones de diseño utilizadas tanto para las verificaciones de resistencia como de operatividad:

  • Diseño de Resistencia: RFEM 6 genera combinaciones de carga automáticamente basadas en los estándares ASCE 7, teniendo en cuenta los factores de duración de carga esenciales para las estructuras de vidrio. Estas combinaciones se incorporan en los cálculos de diseño de resistencia de ASTM E1300-24, asegurando una evaluación precisa de los límites de estrés a tracción.
  • Diseño de Operatividad: La situación de diseño de operatividad en RFEM 6 utiliza la IBC Tabla 1604.3 para verificar las deflexiones, asegurando que no excedan los límites máximos permitidos para el vidrio, según las directrices de ASTM E1300-24.

Configuraciones de Diseño de Vidrio: Verificaciones Integradas de ASTM E1300-24

Una vez que el modelo, materiales y cargas están definidos, el siguiente paso es verificar las configuraciones de diseño de vidrio. RFEM 6 ejecuta un cálculo exhaustivo que integra las verificaciones de diseño ASTM E1300-24:

  • Resistencia y Estrés de Borde: RFEM 6 verifica si el vidrio cumple con los requisitos de resistencia calculando el estrés máximo permisible a tracción utilizando las Tablas X6.1 y X6.2 de ASTM E1300-24. Si la combinación de carga incluye una carga de viento, el programa también aplica una verificación de estrés de borde de acuerdo con la Tabla X7.1.
  • Operatividad: RFEM 6 evalúa los límites de deflexión según las directrices de IBC y ASTM E1300-24, asegurando que el panel de vidrio funcione según lo esperado bajo cargas de servicio.

Análisis de Resultados: Asegurando el Cumplimiento de ASTM E1300-24

Después de completar los cálculos, RFEM 6 presenta los resultados de diseño que reflejan la integración del ASTM E1300-24:

  • Relaciones de Diseño: Los resultados incluyen relaciones de diseño para resistencia y operatividad, permitiendo a los usuarios evaluar si el panel de vidrio cumple con los estándares de rendimiento requeridos como se describe en ASTM E1300-24. Para todas las verificaciones de diseño, están disponibles los detalles donde se puede ver la integración exhaustiva del estándar.
  • Distribución de Estrés: RFEM 6 proporciona representaciones gráficas de los estreses a tracción y de borde, permitiendo a los ingenieros confirmar visualmente que los estreses están dentro de los límites permisibles definidos por el estándar.

Conclusión

La integración del ASTM E1300-24 en RFEM 6 equipa a los ingenieros con una potente herramienta para diseñar paneles de vidrio que cumplan con los estándares de seguridad, rendimiento y cumplimiento. Al automatizar verificaciones de diseño clave, como las evaluaciones de estrés a tracción y de borde, RFEM 6 simplifica el proceso de diseño, asegurando que todos los aspectos del diseño de vidrio—desde la selección de materiales hasta las combinaciones de carga y las verificaciones de operatividad—estén completamente alineados con ASTM E1300-24. Esta integración empodera a los ingenieros para crear estructuras de vidrio confiables y conformes mientras mejora la eficiencia y precisión del diseño.


Autor

La Sra. Kirova es responsable de la creación de artículos técnicos y proporciona soporte técnico a los clientes de Dlubal.

Enlaces


;