Imagen del visor mostrando las opciones de configuración del tipo de análisis de fluencia y retracción en RFEM 6 para análisis estructural.
Imagen del visor mostrando las opciones de configuración del tipo de análisis de fluencia y retracción en RFEM 6 para análisis estructural.
24-11-2025
060235
  • RFEM 6
  • Cálculo de estructuras de hormigón para RFEM 6
  • Estructuras de hormigón

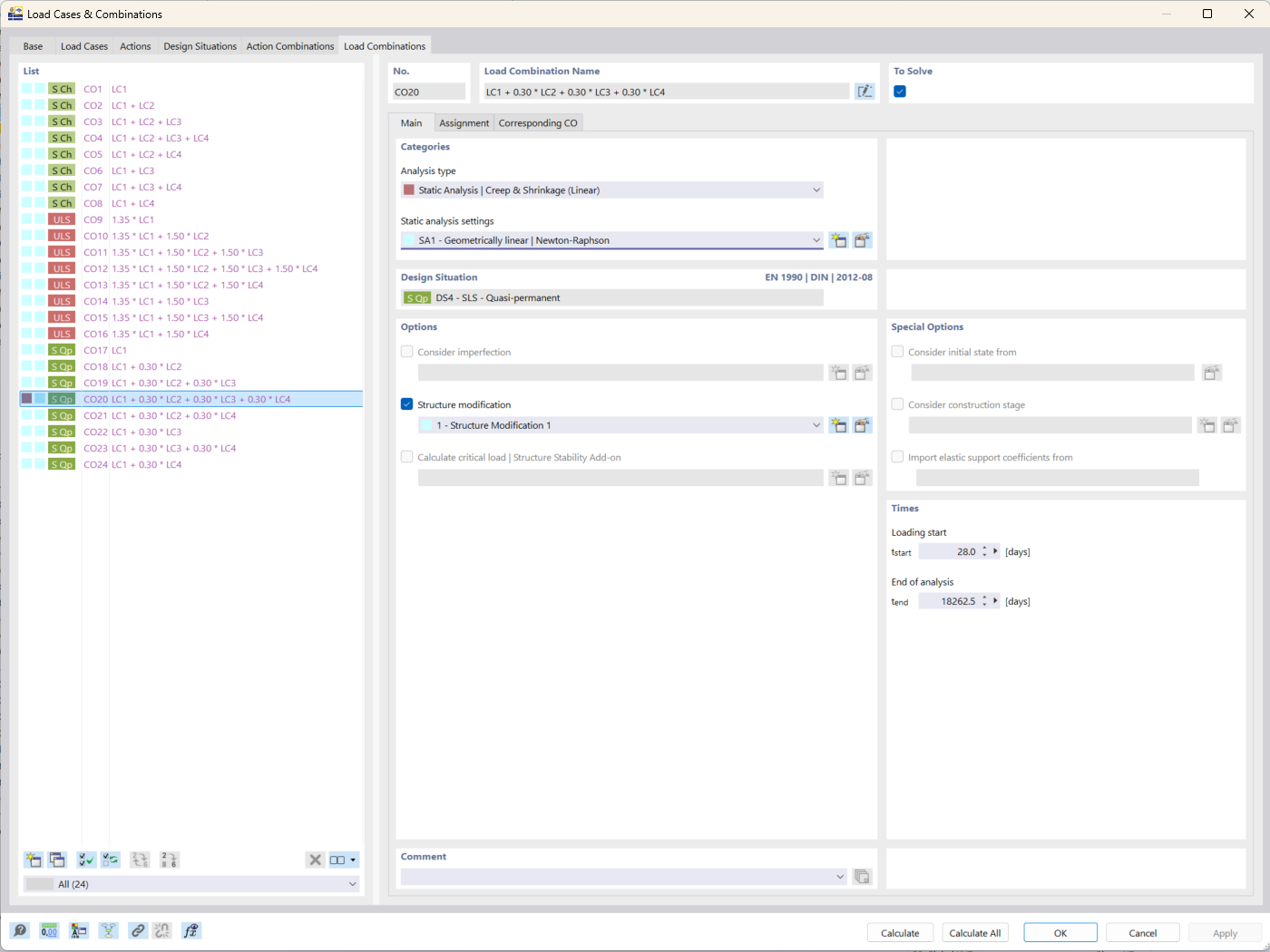
Análisis de fluencia y retracción en RFEM 6

Imagen del visor mostrando las opciones de configuración del tipo de análisis de fluencia y retracción en RFEM 6 para análisis estructural.

La imagen muestra la interfaz de RFEM 6 centrada en el tipo de análisis de fluencia y retracción. Esta característica se utiliza en la ingeniería estructural para considerar los efectos dependientes del tiempo en estructuras de hormigón. El tipo de análisis permite al usuario introducir parámetros específicos relacionados con el comportamiento del material a lo largo del tiempo. Esta herramienta ayuda a perfeccionar la precisión de los resultados de la simulación para el análisis de la flecha a largo plazo.
  • Análisis de fluencia
  • Análisis de retracción
  • RFEM 6
  • Análisis estructural
Usado en
  • Complemento de cálculo de hormigón para RFEM 6: Características clave y beneficios para la ingeniería estructural
Compartir