Ventana "Detalles de verificación", análisis de resultados de combinación de cargas
Ventana "Detalles de verificación", análisis de resultados de combinación de cargas
05-03-2026
061661
  • RFEM 6
  • Estructuras de acero
  • Análisis de tensiones
    • Conexiones de acero
    • Eurocode 3
    • EN 1993-1-8

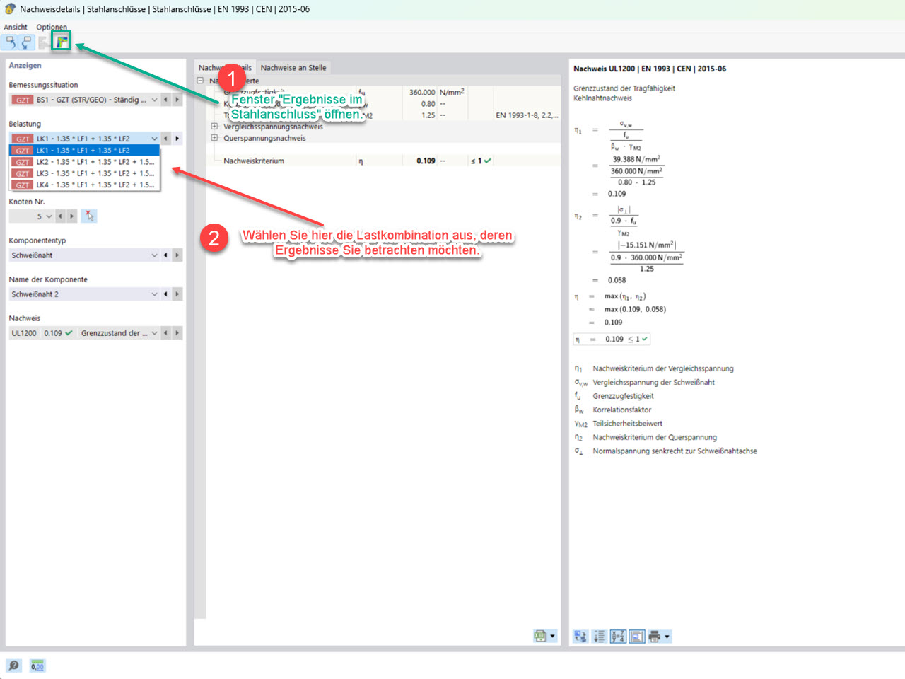
FAQ 5785, Imagen 3 | Ventana "Detalles del análisis" para seleccionar la combinación de carga relevante.

Ventana "Detalles de verificación", análisis de resultados de combinación de cargas

La imagen muestra la ventana "Detalles de verificación" para seleccionar la combinación de cargas correspondiente.
  • Complementos de Uniones de acero
  • Uniones de acero
  • Resultado
  • Resultado en la unión de acero
  • Análisis
Usado en
  • Resultados en la unión de acero: Selección de combinaciones de carga a considerar
Compartir