70x
005785
04-03-2026

Resultados en la unión de acero: Selección de combinaciones de carga a considerar

El complemento de Uniones de acero ofrece la posibilidad de evaluar los resultados en la unión de acero para diferentes combinaciones de carga. ¿Cómo se navega entre las combinaciones de carga?


Respuesta:

Después de haber realizado el dimensionado de una conexión, los resultados se pueden analizar en una ventana separada "Resultados en Conexión de Acero". La visualización de los resultados en esta ventana se realiza de acuerdo con cada combinación de carga. Dentro de esta ventana no hay posibilidad de cambiar entre las combinaciones de carga. Existen dos opciones para hacerlo:

  • Navegación a través de la tabla
  • Navegación a través de los detalles de verificación.

Navegación a través de la tabla

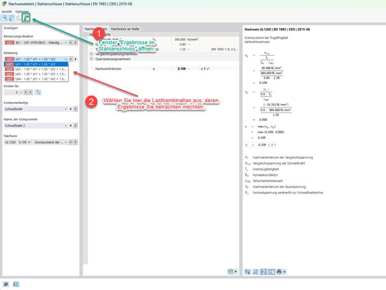
Seleccione la tabla para los resultados del Add-On Conexiones de Acero y cambie a la pestaña "Explotación por carga". Con la ventana "Resultados en Conexión de Acero" abierta, puede cambiar a la combinación de carga deseada haciendo clic en las filas correspondientes de la tabla. La ventana "Resultados en Conexión de Acero" (véase la imagen 1) se ajustará automáticamente.

Navegación a través de los detalles de verificación

Haga doble clic en un verificación de la tabla para los resultados del Add-On Conexiones de Acero para acceder a la ventana de detalles de verificación. Con la ventana "Resultados en Conexión de Acero" abierta, puede seleccionar la combinación de carga deseada eligiendo la carga. La combinación de carga así seleccionada se mostrará para evaluación en la ventana "Resultados en Conexión de Acero" (Imagen 1).

Haciendo clic en la siguiente imagen, será redirigido para descargar un modelo de ejemplo.


Autor

El Sr. Nikoleizig proporciona soporte técnico para los clientes de Dlubal Software y se ocupa de sus solicitudes.



;