Hallo!
Normaleweise bin ich und nicht das Programm wer die Fehler macht... Aber mit dem folgenden Problem glaube ich, dass der Fehler von dem Programm kommt.
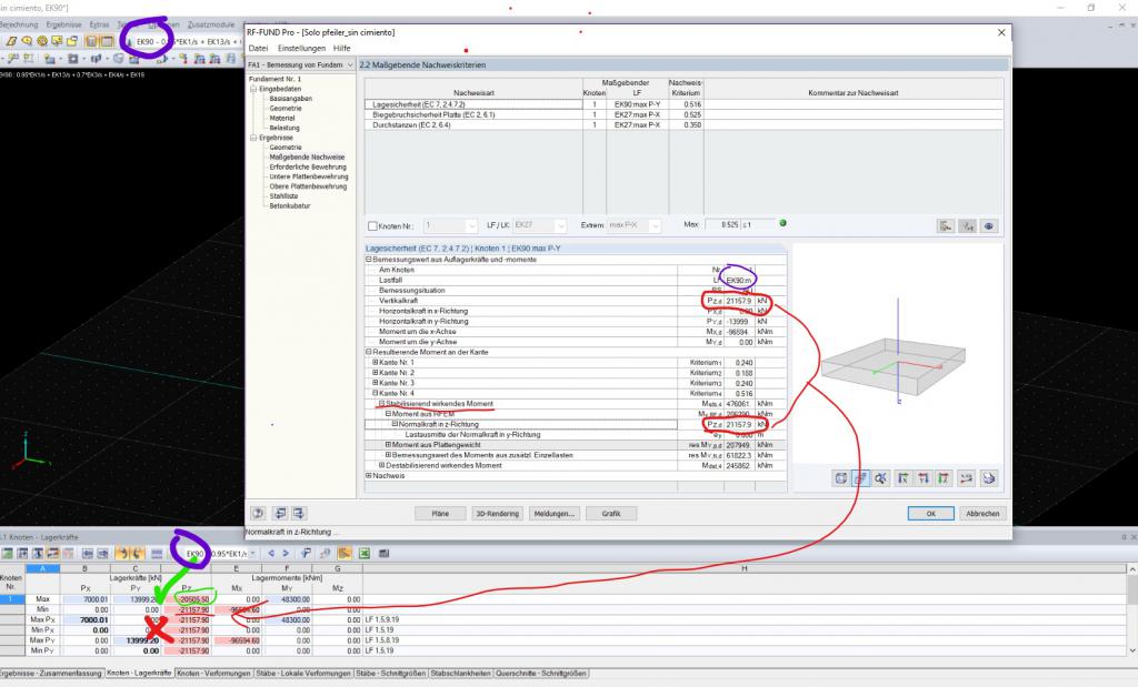
Für die Uni muss ich ein Fundament einer Brücke bemessen. Wenn ich für die maßgebende EK sowohl die Gleitsicherheits- als auch die Kippensicherheitnachweis durchführe, nimmt das Programm die kleine Pz statt die max. Pz (Druck negativ). Das liegt auf der unsicheren Seite.
Ich lege ein Screenshot bei. Sicher hilft es dabei, die Nachricht besser zu verstehen.
In diesem Fall der Unterschied zw. der max. Last (-20505,50 kN) und der min. Last (21157,99 kN) ist eine veränderliche Last. Die Bemesungssituation ist außergewöhnlich (Anprallast). Es ist selbsverständlich, dass die Bemessung mit Pz=20505 kN ungünstiger wäre.
Vielen Dank im Voraus.
Normaleweise bin ich und nicht das Programm wer die Fehler macht... Aber mit dem folgenden Problem glaube ich, dass der Fehler von dem Programm kommt.
Für die Uni muss ich ein Fundament einer Brücke bemessen. Wenn ich für die maßgebende EK sowohl die Gleitsicherheits- als auch die Kippensicherheitnachweis durchführe, nimmt das Programm die kleine Pz statt die max. Pz (Druck negativ). Das liegt auf der unsicheren Seite.
Ich lege ein Screenshot bei. Sicher hilft es dabei, die Nachricht besser zu verstehen.
In diesem Fall der Unterschied zw. der max. Last (-20505,50 kN) und der min. Last (21157,99 kN) ist eine veränderliche Last. Die Bemesungssituation ist außergewöhnlich (Anprallast). Es ist selbsverständlich, dass die Bemessung mit Pz=20505 kN ungünstiger wäre.
Vielen Dank im Voraus.