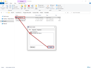
Installation a posteriori de l'interface Revit
Installation a posteriori de l'interface Revit
30.05.2024
010254
  • RFEM 5
  • RSTAB 8
  • Modélisation des informations du bâtiment (BIM)

Installation a posteriori de l'interface Revit

Utilisé dans
  • Installation a posteriori de l’interface Revit
Partager