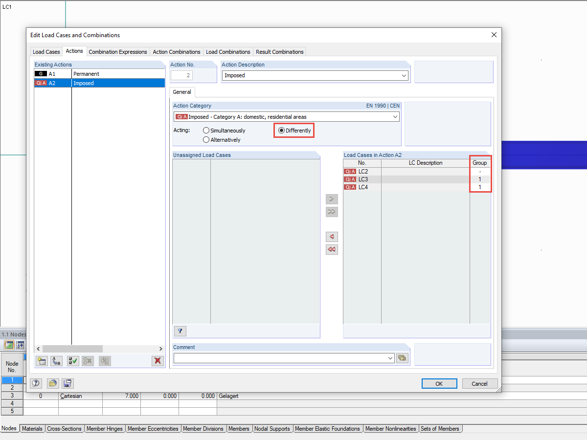
Différents effets des cas de charge et assignation aux groupes
  • Visionneuse 3D
  • Visionneuse 3D | Babylon
  • Réalité virtuelle
Combinaison possible de différentes actions de 2 groupes
  • Visionneuse 3D
  • Visionneuse 3D | Babylon
  • Réalité virtuelle
Poutre à travée simple
  • Visionneuse 3D
  • Visionneuse 3D | Babylon
  • Réalité virtuelle
Différents effets des cas de charge et assignation aux groupes
Combinaison possible de différentes actions de 2 groupes
Poutre à travée simple
30.05.2024
010397
  • RFEM 5
  • RSTAB 8
  • Conception et calcul de structure
    • Eurocode 0

Différents effets des cas de charge et assignation aux groupes

Utilisé dans
  • Cas de charge agissant d’une façon alternative pour des combinaisons générées automatiquement
Modèle 3D
En savoir plus sur le modèle 3D
  • Poutre à travée simple et combinaisons de charges
Spécifications
Nombre de nœuds 2
Nombre de barres 1
Nombre de cas de charge 4
Nombre de combinaisons de charges 6
Nombre de combinaisons de résultats 1
Poids total 0,819 t
Dimensions (métrique) 7,534 x 0,534 x 0,534 m
Dimensions (impériales) 24.72 x 1.75 x 1.75 feet
Version du logiciel 8.25.01
Partager
30.05.2024
016060
  • RFEM 5
  • RSTAB 8
  • Conception et calcul de structure
    • Eurocode 0
Combinaison possible de différentes actions de 2 groupes
Utilisé dans
  • Cas de charge agissant d’une façon alternative pour des combinaisons générées automatiquement
Modèle 3D
En savoir plus sur le modèle 3D
  • Poutre à travée simple et combinaisons de charges
Spécifications
Nombre de nœuds 2
Nombre de barres 1
Nombre de cas de charge 4
Nombre de combinaisons de charges 6
Nombre de combinaisons de résultats 1
Poids total 0,819 t
Dimensions (métrique) 7,534 x 0,534 x 0,534 m
Dimensions (impériales) 24.72 x 1.75 x 1.75 feet
Version du logiciel 8.25.01
Partager
30.05.2024
016061
  • RSTAB 8
  • Conception et calcul de structure
  • Eurocode 0
Poutre à travée simple
Utilisé dans
  • Cas de charge agissant d’une façon alternative pour des combinaisons générées automatiquement
Modèle 3D
En savoir plus sur le modèle 3D
  • Poutre à travée simple et combinaisons de charges
Spécifications
Nombre de nœuds 2
Nombre de barres 1
Nombre de cas de charge 4
Nombre de combinaisons de charges 6
Nombre de combinaisons de résultats 1
Poids total 0,819 t
Dimensions (métrique) 7,534 x 0,534 x 0,534 m
Dimensions (impériales) 24.72 x 1.75 x 1.75 feet
Version du logiciel 8.25.01
Partager