4998x
000709
31.03.2021

Cas de charge agissant d’une façon alternative pour des combinaisons générées automatiquement

Il est nécessaire de définir l'interaction possible des cas de charge pour pouvoir combiner automatiquement des cas de charge dans RFEM et RSTAB. Outre le caractère simultané ou alternatif de tous les cas de charge d'une action, il est aussi possible de définir diverses conditions de combinaison.

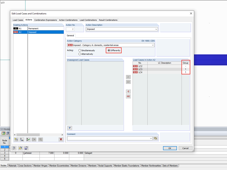
Cas de charge agissant différemment

Pour une action simultanée de cas de charge, les cas peuvent se produire individuellement ou ensemble dans une combinaison; dans le cas d'une action alternative, un seul cas de charge lié à cette action est possible. Si cette définition générale n'est pas suffisante pour les cas de charge d'une action, les différentes actions peuvent être définies à l'aide de groupes. Une colonne supplémentaire s'affiche vous permettant ainsi d'assigner des cas de charge à des groupes.

Au sein d'un groupe, les cas de charge sont combinés comme des alternatives s'appliquant les uns aux autres. Par conséquent, un seul cas de charge contenu dans un groupe est considéré lors de la création d'une combinaison. Les règles de combinaison simultanée s'appliquent aux groupes entre eux, de sorte qu'un cas de charge de chaque groupe soit contenu dans une combinaison.

Si les cas de charge ne sont pas assignés à un groupe (« - »), l'action simultanée s'applique à ces cas de charge à la fois entre eux et par rapport aux groupes.

D'autres relations de cas de charge peuvent également être définies pour toutes les actions dans les expressions de combinaison.


Liens


;