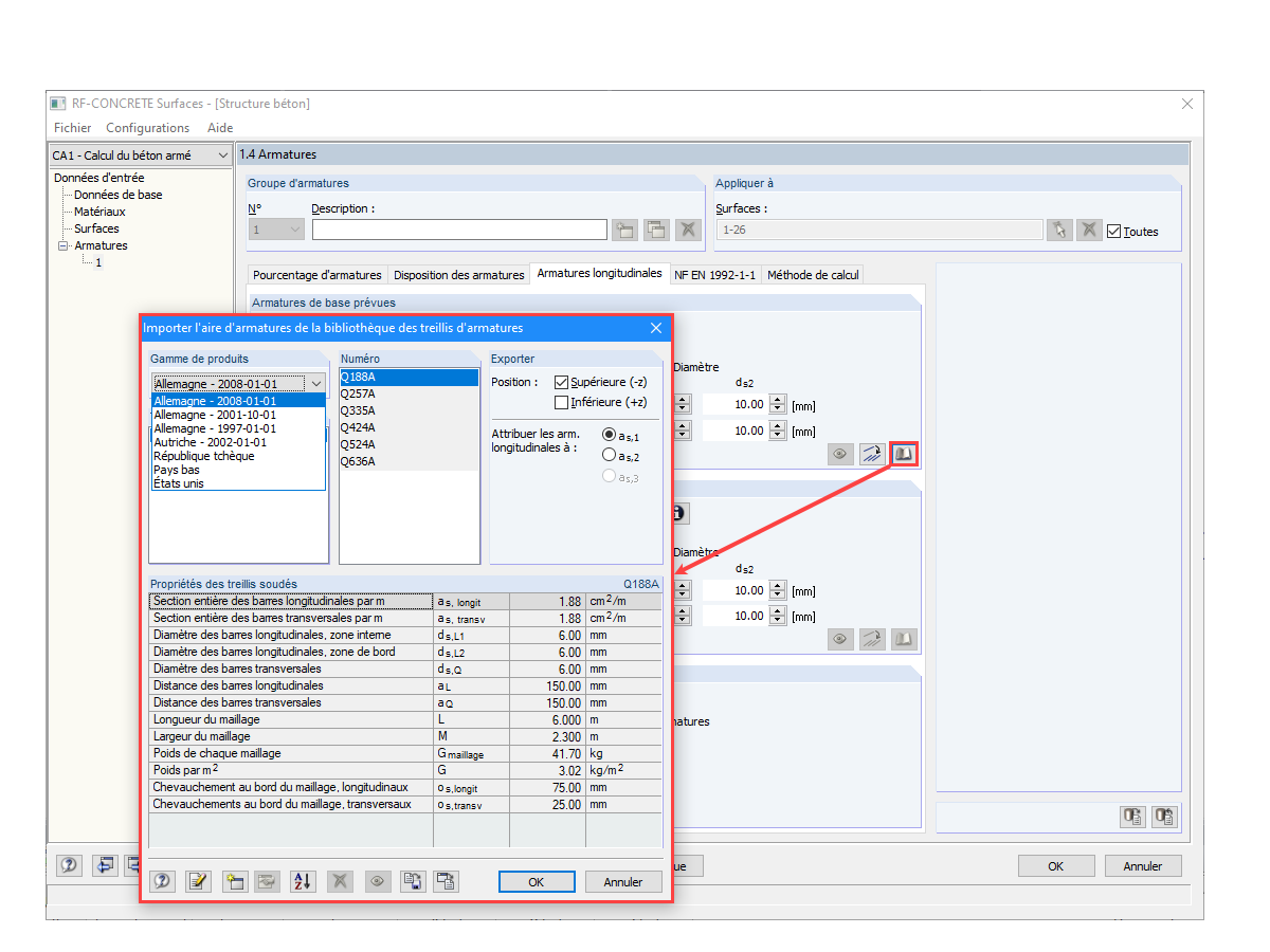
Bibliothèque de treillis
Importer la base de données definie par l'utilisateur
Modèle de surélévation d'un immeuble de bureaux
  • Visionneuse 3D
  • Visionneuse 3D | Babylon
  • Réalité virtuelle
Bibliothèque de treillis
Importer la base de données definie par l'utilisateur
Modèle de surélévation d'un immeuble de bureaux
30.05.2024
015027
  • RFEM 5
  • RF-CONCRETE 5
  • Structures en béton
    • Conception et calcul de structure

Bibliothèque de treillis

Utilisé dans
  • Créer et utiliser les treillis soudés ADETS dans le module additionnel RF-CONCRETE Surfaces de RFEM
Partager
30.05.2024
015028
  • RFEM 5
  • RF-CONCRETE 5
  • Structures en béton
    • Conception et calcul de structure
Importer la base de données definie par l'utilisateur
Utilisé dans
  • Créer et utiliser les treillis soudés ADETS dans le module additionnel RF-CONCRETE Surfaces de RFEM
Partager
30.05.2024
015041
  • RFEM 5
  • RF-CONCRETE 5
  • Structures en béton
    • Conception et calcul de structure
Modèle de surélévation d'un immeuble de bureaux
Utilisé dans
  • Créer et utiliser les treillis soudés ADETS dans le module additionnel RF-CONCRETE Surfaces de RFEM
Modèle 3D
En savoir plus sur le modèle 3D
  • Modèle de surélévation d'un immeuble de bureaux
Spécifications
Nombre de nœuds 55
Nombre de lignes 70
Nombre de barres 13
Nombre de surfaces 14
Nombre de solides 0
Nombre de cas de charge 2
Nombre de combinaisons de charges 0
Nombre de combinaisons de résultats 0
Poids total 252,712 t
Dimensions (métrique) 21,150 x 3,750 x 9,600 m
Dimensions (impériales) 69.39 x 12.3 x 31.5 feet
Partager