3415x
001704
20.01.2021

Créer et utiliser les treillis soudés ADETS dans le module additionnel RF-CONCRETE Surfaces de RFEM

Le béton tout seul se caractérise par sa résistance à la compression. Pour disposer d’un béton renforcé, la participation des aciers d’armatures y contribue grâce à leur capacité de résistance à la fois en compression et surtout en traction. Ces armatures sont généralement placées dans les zones tendues des poutres ou éléments surfaciques (plancher-dalle, voile, coque) pour reprendre les efforts de traction induits par les sollicitations extérieures.

Fréquent dans les ouvrages de construction et de génie civil, le béton renforcé ou armé est utilisé entre autres, dans des dalles, des voiles, des coques, des poteaux, des poutres, des nervures, ou encore des fondations.

De nos jours, le délai d'exécution des travaux et de mise en exploitation des biens est très court. La meilleure solution pour un gain de temps est l'utilisation des armatures prêtes à la pose - le treillis soudé.

C'est quoi un treillis soudé et comment l'utiliser dans RFEM ?

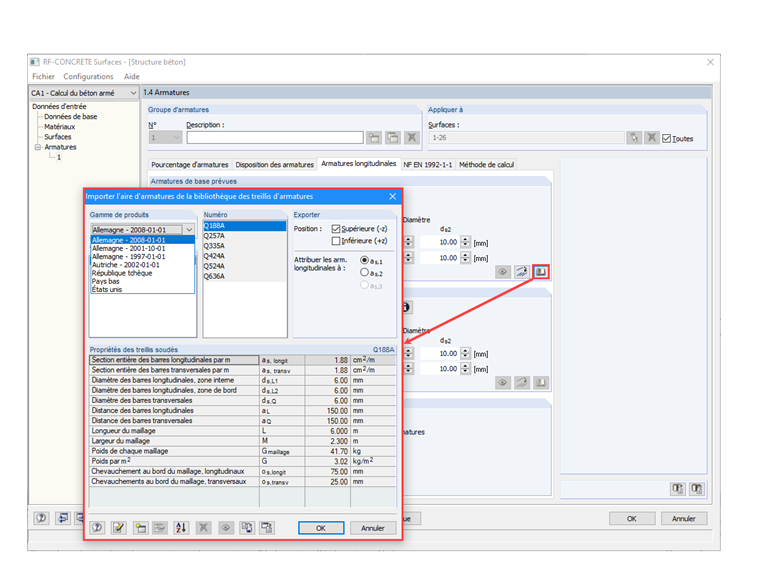
Un treillis soudé est une armature de béton, composée de barres d'aciers croisées et assemblées par soudure. Chaque treillis soudé est caractérisé par les dimensions du panneau ou du rouleau (longueur, largeur, surface), les dimensions de ses mailles (longueur et largeur), le diamètre de ses fibres, mais aussi par leur section d'acier (en cm2/m), la masse nominale et le nombre de fibres par panneau. RFEM, le logiciel de calcul et de dimensionnement des structures béton, intègre plusieurs gammes de treillis soudés dans la bibliothèque de son module additionnel RF-CONCRETE Surfaces. Elle permet rapidement de définir l'aire d'armatures prévues ou additionnelles grâce au choix facile des treillis classés par pays, gamme de produits et désignation. Les treillis soudés conventionnels de quelques pays sont accessibles par défaut, comme par ex. les treillis de l'Allemagne, Autriche, Pays-Bas, USA,... En France, les gammes de treillis soudés d'ADETS sont largement répandues.

Quels sont les treillis soudés proposés par ADETS ?

L'ADETS (Association technique pour le Développement pour l'Emploi du Treillis Soudé) distingue deux types de treillis soudés :

  • Les treillis soudés de structure qui sont désignés par les lettres « ST » (treillis structurel). Ils participent à la résistance structurale au sein de l'ouvrage et sont conformes à la norme NF A 35-080-2.
  • Les treillis soudés de surface désignés « PAF » (panneau antifissuration) ou « RAF » (rouleau antifissuration) : ce sont des treillis très légers qui ne jouent aucun rôle structurel au sein de l'ouvrage. Ce sont des armatures qui contribuent à limiter la fissuration de surface et empêcher une rupture conséquente en cas de fissure (rôle anti-morcèlement). Ils correspondent aux exigences de la norme NF A 35-024 lorsque la nuance d'acier est B600A ou de la norme NF A 35-080-2 pour la nuance B500A.

Quel treillis à choisir pour vos projets ?

Le choix du treillis soudé est fait en fonction du type de l'ouvrage et des charges agissant sur la structure. Certaines recommandations professionnelles indiquent les types de treillis soudés minimum à mettre en place. Ce sont par exemple, DTU 13.3.3 pour les dallages de maison individuelle, DTU 13.3.1 pour les dallages industriels, DTU 23.5 pour les planchers à poutrelles et entrevous, DTU 26.2 pour les dalles rapportées ou flottantes non structurelles.

Le tableau suivant présente les treillis soudés minimaux recommandés en fonction de l'utilisation, du domaine d'application en conformité avec les prescriptions des Normes Européennes de calcul de béton armé (Eurocode 2 et Eurocode 8).

Utilisation Produits Application Nuance du treillis soudé
Dallages Maisons individuelles - ST 25 CS / ST 25 C B500A (si élément sismique secondaire) ou B500B (si élément sismique primaire)
Dallages à usage industriel ou assimilés ST 15 C Dallage non armé d'épaisseur 15 à 23 cm B500A (si élément sismique secondaire) ou B500B (si élément sismique primaire)
-//- Tous treillis de structure (ST) Dallage non armé d'épaisseur > 23 cm et dallage armé B500A (si élément sismique secondaire) ou B500B (si élément sismique primaire)
Dallages à usage autre qu'industriel ou assimilés PAF 10 / PAF C Dallage non armé B500A
-//- ST 50 C Dallage armé au % minimum B500A (si élément sismique secondaire) ou B500B (si élément sismique primaire)
-//- Tous treillis de structure (ST) Dallage armé -
Voile / Murs en béton banché PAF V / PAF 10 Armatures de peau des murs extérieurs B500A
Plancher Poutrelles hourdis Entrevous (tables de compression) PAF 10 Parasismique B500A
-//- PAF C / PAF R Selon l'entre - axes des poutrelles B500A
Réservoirs en béton
  1. ST 50 C/ ST60 / ST 65 C
Selon l'épaisseur des parois D et d ≥ à 8 mm B500B
Autres applications Tous treillis de structure (ST) - B500A (si élément sismique secondaire) ou B500B (si élément sismique primaire)

Tout dimensionnement d'ouvrage en béton armé doit être réalisé par un Ingénieur structures, un Calculateur ou un Professionnel suivant les méthodes de calcul normatives manuellement ou sur un logiciel de calcul comme RFEM.

Comment utiliser les treillis ADETS dans le logiciel RFEM ?

Les treillis ADETS ne sont pas disponibles dans la bibliothèque, il faut donc les créer. Des outils de la boîte de dialogue Importer l'aire d'armatures de la bibliothèque des treillis permettent de créer facilitent ou d'importer de nouvelles gammes de treillis soudés. Vous pouvez utiliser pour vos projets d'études les gammes de produits ADETS préparés au fichier .db3 et téléchargeables en bas de cet article technique.

Comment importer une base de données de treillis au fichier .db3 ?

En bas de la boîte de dialogue Importer l'aire d'armatures de la bibliothèque des treillis d'armatures, vous cliquez sur le bouton Importer la base de données définie par l'utilisateur. Ensuite, il faut fermer la boîte de dialogue en cliquant [OK] pour confirmer l'ajout. Dès la réouverture de cette boîte de dialogue, les nouveaux treillis soudés seront accessibles.



Auteur

Cosme Asseya est le directeur de la filiale de Dlubal Software à Paris, en France. Il assure la coordination des activités de vente, de marketing et de support technique pour les pays francophones.

Liens
Références
Téléchargements


;