Modèle RFEM avec les charges permanentes modélisées
  • Visionneuse 3D
  • Visionneuse 3D | Babylon
  • Réalité virtuelle
Valeurs prédéfinies du coefficient de longueur de flambement autour de l’axe y
Paramètres du fluage dans les données d’entrée
Affichage des charges déterminantes
Coefficients de flambement définis par l’utilisateur dans les données d’entrée
Affichage des valeurs d’élancement
Affichage des valeurs d’élancement limite
Détail du calcul des excentricités
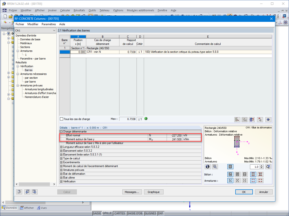
Affichage du moment déterminant dû à l’excentrement
Armatures requises déterminées par RF-CONCRETE Columns
Poteau soumis à la flexion-composée
  • Visionneuse 3D
  • Visionneuse 3D | Babylon
  • Réalité virtuelle
Modèle RFEM avec les charges permanentes modélisées
Valeurs prédéfinies du coefficient de longueur de flambement autour de l’axe y
Paramètres du fluage dans les données d’entrée
Affichage des charges déterminantes
Coefficients de flambement définis par l’utilisateur dans les données d’entrée
Affichage des valeurs d’élancement
Affichage des valeurs d’élancement limite
Détail du calcul des excentricités
Affichage du moment déterminant dû à l’excentrement
Armatures requises déterminées par RF-CONCRETE Columns
Poteau soumis à la flexion-composée
30.05.2024
015250
  • RFEM 5
  • RF-CONCRETE Columns 5
  • Structures en béton
    • Conception et calcul de structure
    • Eurocode 2

Modèle RFEM avec les charges permanentes modélisées

Utilisé dans
  • Calcul de poteaux béton soumis à la flexion-composée avec RF-CONCRETE Columns
Modèle 3D
En savoir plus sur le modèle 3D
  • Poteau soumis à la flexion-composée
Spécifications
Nombre de nœuds 2
Nombre de lignes 1
Nombre de barres 1
Nombre de cas de charge 2
Nombre de combinaisons de charges 8
Nombre de combinaisons de résultats 4
Poids total 1,980 t
Dimensions (métriques) 0,600 x 0,600 x 6,300 m
Dimensions (impériales) 1.97 x 1.97 x 20.67 feet
Version du logiciel 5.23.02
Partager
30.05.2024
015248
  • RFEM 5
  • RF-CONCRETE Columns 5
  • Structures en béton
    • Conception et calcul de structure
    • Eurocode 2
Valeurs prédéfinies du coefficient de longueur de flambement autour de l’axe y
Utilisé dans
  • Calcul de poteaux béton soumis à la flexion-composée avec RF-CONCRETE Columns
Partager
30.05.2024
015249
  • RFEM 5
  • RF-CONCRETE Columns 5
  • Structures en béton
    • Conception et calcul de structure
    • Eurocode 2
Paramètres du fluage dans les données d’entrée
Utilisé dans
  • Calcul de poteaux béton soumis à la flexion-composée avec RF-CONCRETE Columns
Partager
30.05.2024
015251
  • RFEM 5
  • RF-CONCRETE Columns 5
  • Structures en béton
    • Conception et calcul de structure
    • Eurocode 2
Affichage des charges déterminantes
Utilisé dans
  • Calcul de poteaux béton soumis à la flexion-composée avec RF-CONCRETE Columns
Partager
30.05.2024
015252
  • RFEM 5
  • RF-CONCRETE Columns 5
  • Structures en béton
    • Conception et calcul de structure
    • Eurocode 2
Coefficients de flambement définis par l’utilisateur dans les données d’entrée
Utilisé dans
  • Calcul de poteaux béton soumis à la flexion-composée avec RF-CONCRETE Columns
Partager
30.05.2024
015253
  • RFEM 5
  • RF-CONCRETE Columns 5
  • Structures en béton
    • Conception et calcul de structure
    • Eurocode 2
Affichage des valeurs d’élancement
Utilisé dans
  • Calcul de poteaux béton soumis à la flexion-composée avec RF-CONCRETE Columns
Partager
30.05.2024
015254
  • RFEM 5
  • RF-CONCRETE Columns 5
  • Structures en béton
    • Conception et calcul de structure
    • Eurocode 2
Affichage des valeurs d’élancement limite
Utilisé dans
  • Calcul de poteaux béton soumis à la flexion-composée avec RF-CONCRETE Columns
Partager
30.05.2024
015255
  • RFEM 5
  • RF-CONCRETE Columns 5
  • Structures en béton
    • Conception et calcul de structure
    • Eurocode 2
Détail du calcul des excentricités
Utilisé dans
  • Calcul de poteaux béton soumis à la flexion-composée avec RF-CONCRETE Columns
Partager
30.05.2024
015256
  • RFEM 5
  • RF-CONCRETE Columns 5
  • Structures en béton
    • Conception et calcul de structure
    • Eurocode 2
Affichage du moment déterminant dû à l’excentrement
Utilisé dans
  • Calcul de poteaux béton soumis à la flexion-composée avec RF-CONCRETE Columns
Partager
30.05.2024
015257
  • RFEM 5
  • RF-CONCRETE Columns 5
  • Structures en béton
    • Conception et calcul de structure
    • Eurocode 2
Armatures requises déterminées par RF-CONCRETE Columns
Utilisé dans
  • Calcul de poteaux béton soumis à la flexion-composée avec RF-CONCRETE Columns
Partager
30.05.2024
015261
  • RFEM 5
  • RF-CONCRETE Columns 5
  • Structures en béton
    • Conception et calcul de structure
    • Eurocode 2
Poteau soumis à la flexion-composée
Utilisé dans
  • Calcul de poteaux béton soumis à la flexion-composée avec RF-CONCRETE Columns
Modèle 3D
En savoir plus sur le modèle 3D
  • Poteau soumis à la flexion-composée
Spécifications
Nombre de nœuds 2
Nombre de lignes 1
Nombre de barres 1
Nombre de cas de charge 2
Nombre de combinaisons de charges 8
Nombre de combinaisons de résultats 4
Poids total 1,980 t
Dimensions (métriques) 0,600 x 0,600 x 6,300 m
Dimensions (impériales) 1.97 x 1.97 x 20.67 feet
Version du logiciel 5.23.02
Partager