C'est quoi la flexion-composée ?
La flexion-composée est désignée par le système ( MG0, N ), appliquée en un point C, appelé centre de pression. La distance G0C est appelée excentricité de la force extérieure par rapport au centre de gravité G0 de la section de béton seule.
En flexion composée, la valeur du moment de flexion dépend donc uniquement de ce point où l'on effectue la réduction des forces, ici G0.
|
e0 |
Excentricité par rapport au centre de gravité de la section de béton seule |
|
MEdG0 |
Valeur de calcul du moment fléchissant par rapport au centre de gravité de la section de béton seule |
|
NEd |
Valeur de calcul de l’effort normal agissant |
La première chose à faire en flexion composée, est de rechercher la position du centre de pression en calculant e0.
Prise en compte des imperfections géométriques et des effets du second ordre à l'ELU
L'analyse des éléments et des structures doit tenir compte des effets défavorables des imperfections géométriques éventuelles de la structure ainsi que des écarts dans la position des charges. Les écarts sur les dimensions des sections sont normalement pris en compte dans les coefficients partiels de sécurité relatifs aux matériaux.
Élancement et longueur efficace des éléments isolés
|
λ |
Coefficient d’élancement |
|
l0 |
longueur efficace déterminée |
|
i |
Rayon de giration de la section de béton non fissurée |
|
β |
Coefficient de longueur de flambement |
|
l |
Longueur libre |
La figure 01 montre la possibilité sur RF-CONCRETE Columns de sélectionner le coefficient β de longueur de flambement, à l'aide de la modélisation des conditions d'appuis d'éléments isolés de section constante et de longueur libre l.
Critère d'élancement pour les éléments isolés
On admet que les effets du second ordre peuvent être négligés si on vérifie que le coefficient d'élancement est inférieur au critère d'élancement.
|
λ |
Critère d’élancement |
|
λlim |
Élancement limite |
|
φef |
Coefficient de fluage effectif |
|
ω |
Ratio mécanique d’armatures |
|
rm |
Rapport des moments |
|
M01, M02 |
Valeurs algébriques des moments du premier ordre aux deux extrémités de l’éléments |
Prise en compte du fluage
L'effet du fluage doit être pris en compte dans l'analyse du second ordre, en considérant à la fois les conditions générales du fluage, et de la durée d'application des différentes charges, de manière simplifiée au moyen d'un coefficient de fluage effectif.
|
φef |
Coefficient de fluage effectif |
|
φ(∞,t0) |
Valeur finale du coefficient de fluage |
|
M0Eqp |
Moment de service du premier ordre sous la combinaison d’actions quasi permanente |
|
M0Ed |
Moment ultime du premier ordre sous la combinaison de charges de calcul (y compris imperfections géométriques) |
Cas des voiles et poteaux isolés des structures contreventées
Dans le cas d'éléments isolés, l'effet des imperfections peut être pris en compte comme une excentricité ei.
|
ei |
Excentricité due aux imperfections |
|
θi |
Inclinaison globale de la structure |
|
θ0 |
Valeur de base recommandée par l’AN |
|
αh |
Coefficient de réduction relatif à la longueur |
|
αm |
Coefficient de réduction relatif au nombre d’éléments, où m est le nombre d’éléments verticaux contribuant à l’effet total |
Cas des sections droites avec un ferraillage symétrique
Pour tenir compte des écarts sur les dimensions des sections, il convient de calculer à l'ELU le moment de flexion:
|
MEdG0 |
Moment de flexion |
|
MEd |
Valeur de calcul du moment fléchissant |
|
Δe0 |
Excentricité minimale requise |
|
h |
Hauteur de la section droite dans le plan de flexion |
Calcul des aciers à l'aide des diagrammes d'interactions
Les diagrammes d'interaction moment-effort normal sont des abaques permettant un dimensionnement ou une vérification rapide de sections droites dont la forme et la distribution des armatures sont fixées à l'avance. Les diagrammes d'interactions sont établis uniquement pour l'état limite ultime. Un diagramme d'interaction est dessiné à l'aide de 2 courbes constituant un contour continu et fermé appelé courbe d'interaction. Le tracé de ces courbes se base sur les équations de la résultante et du moment résultant, dépendant notamment des paramètres suivants:
- Diagrammes de déformation du béton et de l'acier
- Diagrammes de contraintes du béton et de l'acier
Ainsi, pour une section donnée (béton, armatures, position des aciers), on définit, à partir des efforts internes de calcul NEd et MEdG0, des quantités sans dimension.
|
νEd |
Effort normal réduit |
|
Ac |
Aire totale de la section de béton seul |
|
b |
Largeur de la section droite dans le plan de flexion |
|
fcd |
Valeur de calcul de la résistance en compression du béton |
|
ρ |
Pourcentage mécanique d’armatures |
|
As |
Section d’armatures |
|
fyd |
Limite d’élasticité de calcul de l’acier de béton armé |
Cette dernière équation nous permettra de déterminer la section d'armature nécessaire, en interpolant les réseaux de courbes ρ du diagramme d'interaction, à l'aide du repère orthonormé réduit (μ, υ).
Comparaison de la théorie avec le module additionnel RF-CONCRETE Columns
Par l'intermédiaire d'un exemple simple, nous allons comparer les résultats obtenus avec le module additionnel RF-CONCRETE Columns avec les formules théoriques décrites avant.
- Sollicitations ramenées au centre de gravité du béton seul, d'un élément d'une structure contreventée:
- Permanentes:
- Ng = 85 kN
- Mg = 90 kN.m
- Variables:
- Nq = 75 kN
- Mq = 80 kNm
- Permanentes:
- Matériaux:
- Béton C 25 / 30
- Aciers : S 500 à palier incliné
- Rapport des moments en pied de poteau:
- |M01| / |M02| = 1 / 3
Caractéristiques des matériaux
|
fcd |
Valeur de calcul de la résistance en compression du béton |
|
αcc |
Facteur tenant compte des effets à long terme sur la résistance en compression |
|
fck |
Résistance caracteristique en compression du béton |
|
γc |
Coefficient partiel relatif au béton |
fcd = 1 ⋅ 25 / 1,5 = 16,67 MPa
|
fyk |
Limite caractéristique d’élasticité de l’acier de béton armé |
|
γs |
Coefficient partiel relatif à l’acier de béton armé |
fyd = 500 / 1,15 = 434,78 MPa
État limite ultime
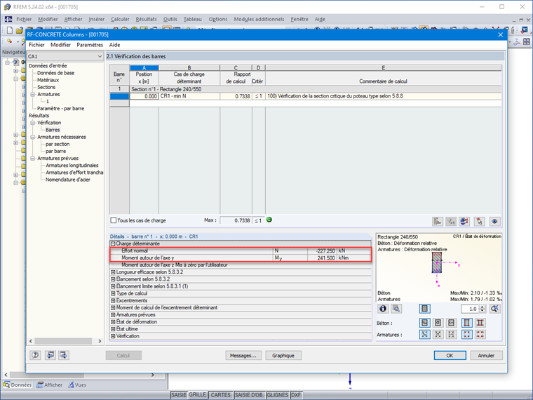
Sollicitations de calculs à l'état limite ultime:
MEd= 1,35 ⋅ Mg+ 1,5 ⋅ Mq
MEd= 1,35 ⋅ 90 + 1,5 ⋅ 80 = 241,50 kNm
NEd= 1,35 ⋅ Ng + 1,5 ⋅ Nq
NEd= 1,35 ⋅ 85 + 1,5 ⋅ 75 = 227,25 kN
Prise en compte des imperfections géométriques sans effets du second ordre à l'ELU
Élancement géométrique pour des éléments isolés, en considérant le poteau articulé dans un massif de fondation et encastré dans une poutre :
l0 = √2 / 2 ⋅ l = √2 / 2 ⋅ 6,00 = 4,24 m
Rayon d'inertie dans le plan parallèle au côté h = 55 cm
iy = h / √12 = 0,55 / √12 = 0,159 m
Rayon d'inertie dans le plan parallèle au côté b = 24 cm
iz = b / √12 = 0,24 / √12 = 0,069 m
Élancements
λy = 4,24 / 0,159 = 26,67 m
λz = 4,24 / 0,069 = 61,45 m
Élancement limite:
Par défaut, le programme prend en compte les valeurs en fonction des effets du fluage pour A, des armatures initiales définies sur RF-CONCRETE Columns pour B, et du rapport des moments en pied et en tête de la barre étudiée pour C. Il est cependant possible de définir soi-même ces valeurs:
A = 0,7
B = 1,1
C = 1,7 - 1 / 3 = 1,37
n = ( 227,25 ⋅ 10-3 ) / ( 0,24 ⋅ 0,55 ⋅ 16,67 ) = 0,103
λlim = ( 20 ⋅ 0,7 ⋅ 1,1 ⋅ 1,37 ) / √( 0,103 ) = 65,74
λy< λlim ⟹ Calcul en flexion composée dans le plan XZ
λz< λlim ⟹ Calcul en compression simple dans le plan XY
Les coefficients d'élancement étant inférieurs aux valeurs limites, il est inutile de vérifier la pièce au flambement et l'on peut se contenter d'un calcul en flexion composée sans tenir compte des effets du second ordre, sous les sollicitations d'excentrement ci-après :
e0 = e1 + ei
Excentrement dû aux sollicitations de calcul
e1 = MEd / NEd
e1 : Excentrement dû aux sollicitations de calcul
e1 = 241,50 / 227,25 = 1,063 m
Sollicitations corrigées pour le calcul en flexion composée
Poteau isolé d'une structure contreventée:
θ0 = 1 / 200
αh = 2 / √6 = 0,816
αm = √0,5 ⋅ ( 1 + 1 / 1 ) = 1
θi = 0,816 ⋅ 1 / 200 = 0,0041
ei = 0,0041 ⋅ 4,24 / 2 = 0,0087 m
Sollicitations ramenées au centre de gravité de la section de béton seul
e0 = e1+ ei ≥ Δe0
e0 = 1,063 + 0,0087 = 1,072 m
L'excentricité minimale est respectée.
MEdG0 = 227,25 ⋅ 1,072 = 243,61 kNm
Diagramme d'interaction pour une section rectangulaire à armature symétrique en flexion composée
νEd = ( 227,25 ⋅ 10-3) / ( 0,24 ⋅ 0,55 ⋅ 16,67 ) = 0,103
μEd = ( 243,61 ⋅ 10-3) / ( 0,24 ⋅ 0,552 ⋅ 16,67 ) = 0,201
Le diagramme d'interaction utilisé pour déterminer les armatures nécessaires en fonction des efforts réduit νEd, μEd, est accessible dans les abaques de diagrammes d'interaction (Jean Perchat, Traité de béton armé, 3ème édition LE MONITEUR, France, 2017).
Par lecture graphique, on interpole alors la valeur trouvée entre les courbes d'interactions ρ = 0,35 et ρ = 0,40 ce qui nous donne ρ = 0,375.
As = ( 0,375 ⋅ 0,24 ⋅ 0,55 ⋅ 16,67 ) / ( 434,78 ) ⋅ 104 = 18,98 cm2
La différence de 0,10 cm² trouvé sur les armatures provient de la précision de l'ordinateur sur l'interpolation des valeurs du diagramme d'interaction.