Réduire la rigidité
Réduire la rigidité
30.05.2024
017113
  • RFEM 5
  • Structures en béton
  • Structures en acier
    • Structures bois
    • Conception et calcul de structure

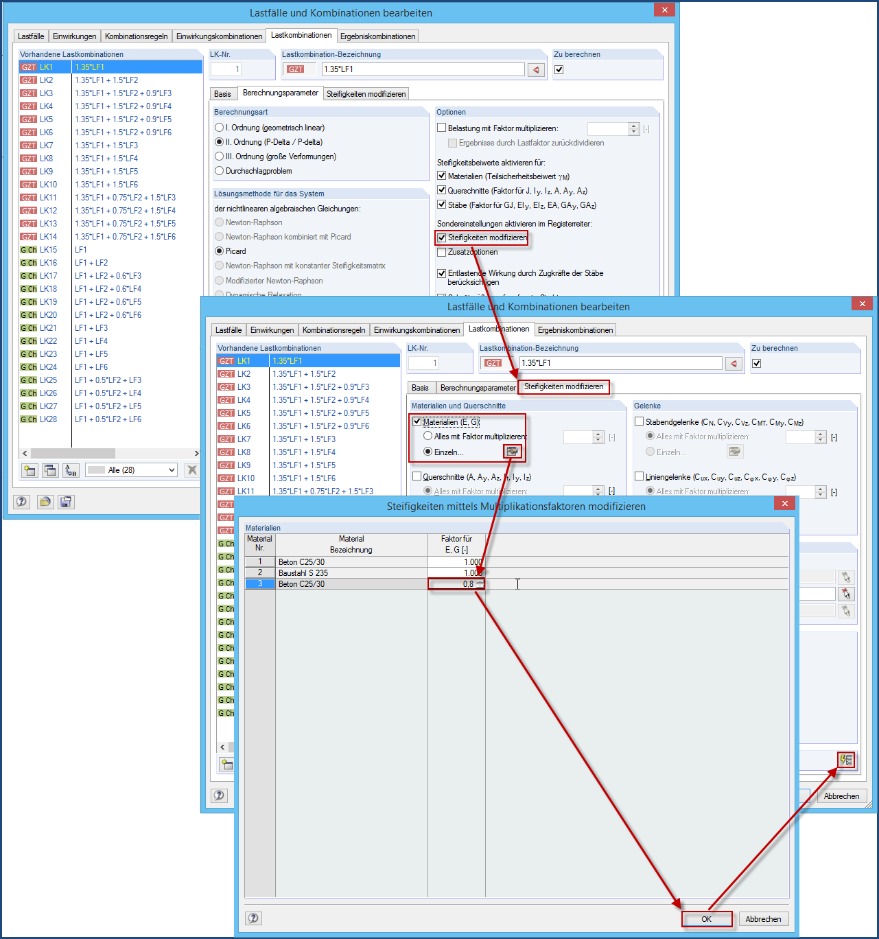
Réduire la rigidité

Utilisé dans
  • Influence de la distribution de charge par l'ajustement des rigidités de mur
Partager