561x
002755
01.04.2019

Influence de la distribution de charge par l'ajustement des rigidités de mur

Est-il possible d'influencer la distribution des charges ? Nous aimerions influencer les rigidités des voiles, mais nous n'avons pas trouvé d'option pour cela.


Réponse:

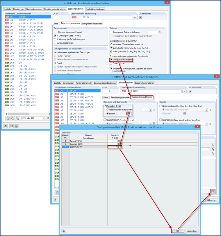
La manière la plus simple de manipuler la rigidité est d'utiliser un nouveau matériau dans lequel le module d'élasticité et le module de cisaillement sont réduits manuellement et assignés uniquement aux voiles correspondants. Vous pouvez également utiliser des articulations linéiques avec des ressorts de translation au niveau de la connexion au sol.

Sinon, il est possible d'utiliser un facteur d'échelle pour E et G. Il est cependant nécessaire de créer un nouveau matériau pour cela. Cette opération est cependant un peu sujette aux erreurs car cette réduction de rigidité doit être assignée aux cas de charge et aux combinaisons de charges souhaités. Ainsi, il n'est pas appliqué automatiquement à tous les CC et CC, mais uniquement à ceux assignés - à moins que vous ne cliquiez sur le bouton « Paramètres ... ». für alle LK's anwenden" betätigt wird.


Auteur

M. Baumgärtel fournit un support technique aux clients de Dlubal Software.

Références


;