Génération manuelle des combinaisons pour les charges sismiques
Génération manuelle des combinaisons pour les charges sismiques
30.05.2024
017986
  • RFEM 5
  • RSTAB 8
  • Analyses dynamiques et sismiques
    • Eurocode 8

Génération manuelle des combinaisons pour les charges sismiques

Utilisé dans
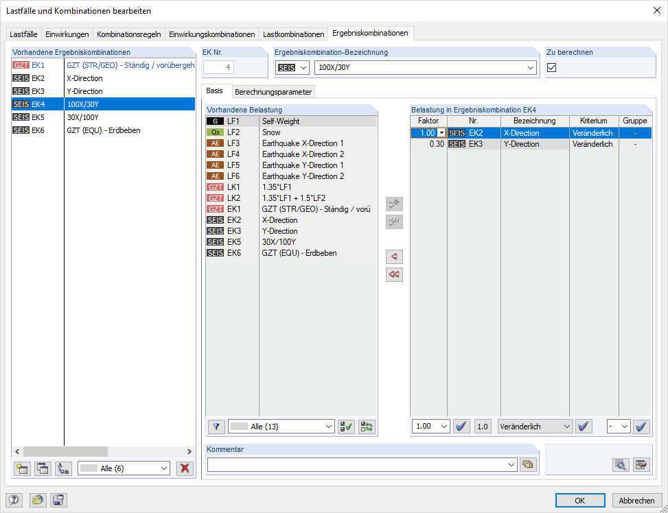
  • Combinaison manuelle des charges sismiques selon les règles de superposition
Partager