3581x
003346
29.07.2019

Combinaison manuelle des charges sismiques selon les règles de superposition

J'ai généré des charges sismiques manuellement. Comment puis-je les combiner selon les règles de superposition de la norme ?


Réponse:

Si vous avez défini des cas de charge avec des charges sismiques et que vous ne pouvez pas les combiner avec le module additionnel RF-/DYNAM Pro, vous ne devez pas utiliser la combinatoire automatique. Les étapes suivantes décrivent comment définir la combinatoire manuellement :

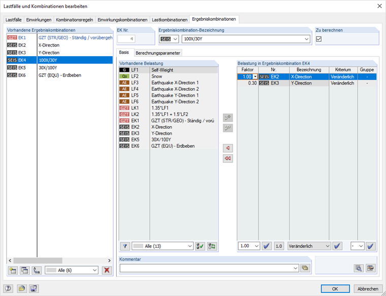
  • Vous devez activer la règle CQC dans les données de base si vous souhaitez l'utiliser, et non la règle SRSS. La règle CQC nécessite d'activer des paramètres supplémentaires. Cette option peut être définie dans les cas de charge.
  • Créez une combinaison de résultats par direction. Ajoutez tous les cas de charge pour lesquels vous avez défini des actions sismiques dans cette direction. Le type de superposition peut alors être défini dans les paramètres de calcul.
  • Les directions sont ensuite superposées dans d'autres combinaisons de résultats. L'Eurocode 8 stipule par exemple la règle 100/30 %. Pour ce faire, ajoutez les combinaisons de résultats de chaque direction avec l'option « et », puis changez les facteurs sur 1,0 pour la direction déterminante et 0,3 pour les autres directions. Vous devez créer une combinaison de résultats pour chaque direction.
  • Une autre combinaison de résultats est ensuite créée. Elle peut ensuite être utilisée pour le calcul. Les charges sismiques y sont superposées aux charges permanentes et aux charges d'exploitation (création de la combinaison accidentelle). Veillez à ce que les combinaisons de résultats pour les séismes soient ajoutées à l'aide de l'option « ou ».

Auteur

Mme Effler est responsable du développement de produits pour l'analyse dynamique et fournit une assistance technique à nos clients.

Téléchargements


;