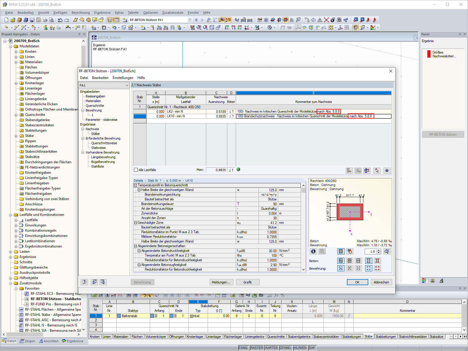
Vérification de la résistance au feu dans RF-/CONCRETE Columns
Vérification de la résistance au feu dans RF-/CONCRETE Columns
30.05.2024
019068
  • Poteaux en béton 8
  • RF-CONCRETE Columns 5
  • Structures en béton
    • Analyse de stabilité
    • Eurocode 2

Vérification de la résistance au feu dans RF-/CONCRETE Columns

Utilisé dans
  • Vérification de la résistance au feu avec RF-/CONCRETE Columns selon l'EN 1992-1-2
Partager