1928x
004494
09.07.2020

Vérification de la résistance au feu avec RF-/CONCRETE Columns selon l'EN 1992-1-2

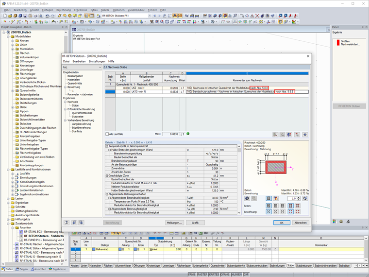
J'effectue la vérification de la résistance au feu dans RF-/CONCRETE Columns. À quelle source la formule de calcul selon la clause 5.8.8 se réfère-t-elle ?


Réponse:

La vérification de la résistance au feu avec RF-/CONCRETE Columns est effectuée selon la méthode de calcul simplifiée spécifiée dans l'EN 1992-1-2 [1], section 4.2. Le logiciel utilise la méthode par zones décrite dans l'Annexe B.2 :

En cas d'exposition au feu, la capacité portante est réduite en raison d'une réduction de la section du composant et d'une diminution de la résistance des matériaux. Les zones de béton directement exposées au feu et donc endommagées ne sont pas considérées pour la section équivalente utilisée pour le calcul de la résistance au feu. La vérification de la résistance au feu est effectuée avec la section réduite et les propriétés de matériau réduites de manière analogue à la vérification à l'état limite ultime à température normale.

Cela signifie que Das Nennkrümmungsverfahren nach [1], Abs. 5.8.8 wird mit den heißen Materialien und reduzierten Querschnitt durchgeführt.


Auteur

M. Hoffmann fournit un support technique aux clients de Dlubal Software et est responsable de la coordination de toutes les études et activités.

Références
Téléchargements


;