Situation de calcul à l'ELS
Situation de calcul à l'ELS
30.05.2024
019674
  • RFEM 5
  • RSTAB 8
  • Structures bois
    • Conception et calcul de structure
    • Eurocode 5

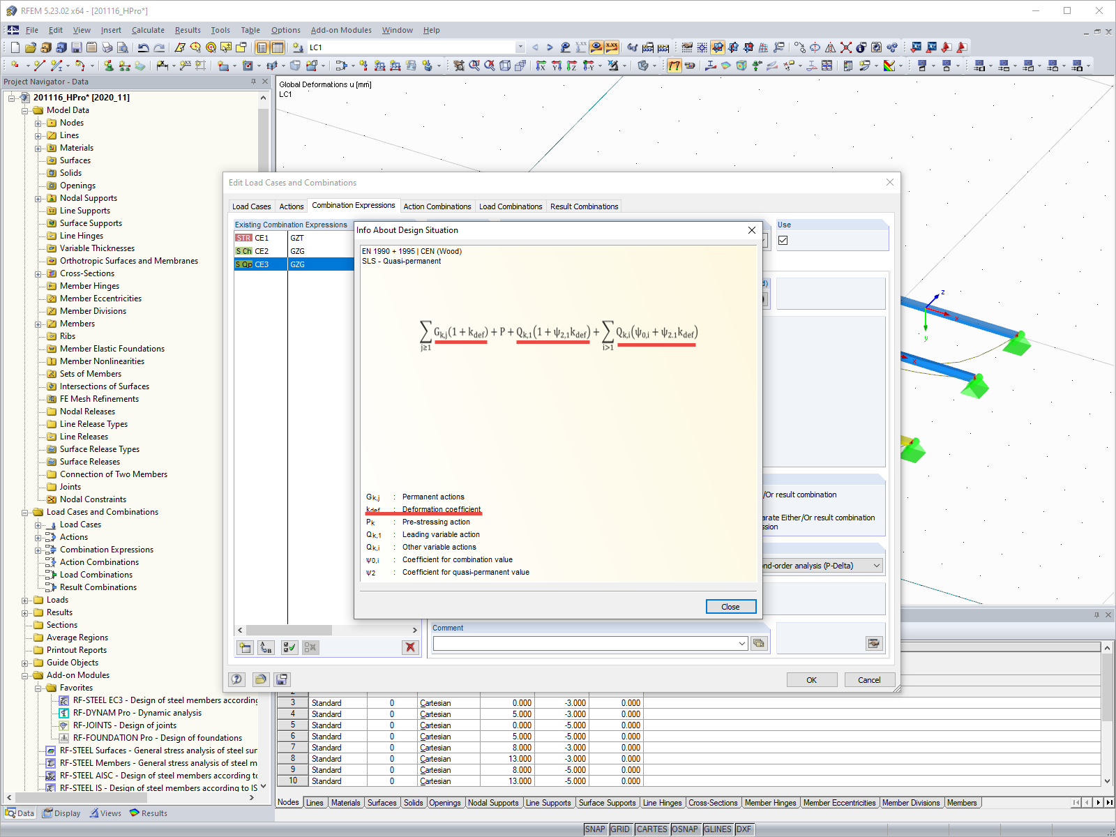
Situation de calcul à l'ELS

Utilisé dans
  • Définition du coefficient de déformation kdef
Partager