3105x
004834
24.11.2020

Définition du coefficient de déformation kdef

Comment définir le coefficient de déformation kdef dans le logiciel ?


Réponse:

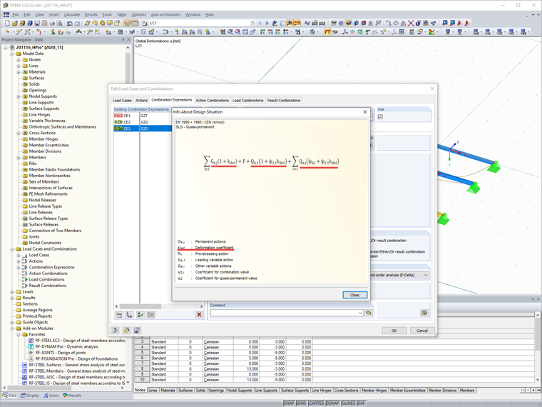
Le coefficient de déformation kdef peut être paramétré dès les Données de base du modèle. Vous pouvez y définir le coefficient de déformation manuellement ou le sélectionner en fonction de la classe de service.

Le facteur de déformation kdef est considéré par le logiciel dans les combinaisons de charges pour l'état limite de service (similaire à celui de la DIN EN 1995-1-1, 2.2.3).

Nous vous recommandons de consulter la FAQ 4325 pour en savoir plus sur le calcul de structures mixtes en bois.
FAQ 4325 | Calcul de structures mixtes en bois


Auteur

M. Hoffmann fournit un support technique aux clients de Dlubal Software et est responsable de la coordination de toutes les études et activités.

Liens


;