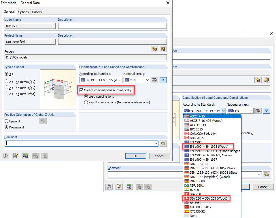
Activation des combinaisons de charges automatiques
Activation des combinaisons de charges automatiques
30.05.2024
019799
  • RFEM 5
  • RSTAB 8
  • Structures bois
    • Conception et calcul de structure
    • Eurocode 0
    • Eurocode 5

Activation des combinaisons de charges automatiques

Utilisé dans
  • Écart par rapport aux déformations des combinaisons de charges
Partager