1186x
004905
13.01.2021

Écart par rapport aux déformations des combinaisons de charges

Je conçois des composants en bois. Les déformations des combinaisons de charges s’écartent du calcul manuel du facteur de sécurité partiel du matériau. Pourquoi ?


Réponse:

Dans les paramètres de calcul des combinaisons de charges, le type de calcul selon l’analyse du second ordre est prédéfini par défaut. Par exemple, le calcul est effectué selon l’EN 1995-1-1, 2.2.2 (1)P, en utilisant les valeurs de calcul de la propriété de rigidité du composant structural, c’est-à-dire les rigidités divisées par le coefficient partiel de sécurité. Pour cette raison, la modification de rigidité est activée par défaut (voir la Figure 01). Pour les combinaisons de charges à l’état limite de service, il ne doit bien entendu pas y avoir de réduction de la rigidité.

Création manuelle de combinaisons de charges

Si vous créez les combinaisons de charges manuellement, la combinaison de charges ne peut pas « savoir » quel état limite est impliqué. Dans ce cas, le réglage doit être effectué manuellement (voir la Figure 02). Ce paramètre doit également être désactivé manuellement lors du passage à l’analyse géométriquement linéaire.

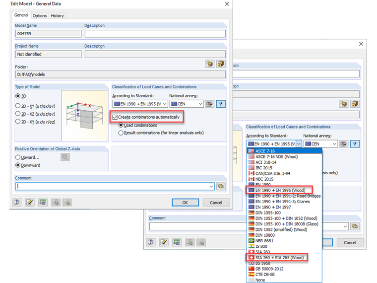
Génération automatique des combinaisons de charges

Si les combinaisons de charges sont générées automatiquement par le programme (voir la Figure 03), la réduction de rigidité est automatiquement désactivée pour les combinaisons pour l’ELS spécifiques aux structures bois. Pour les combinaisons ELU, la réduction en fonction de la méthode d'analyse est considérée (analyse du second ordre et plus) ou non (analyse géométriquement linéaire). Cependant, cela nécessite la définition du type de calcul dans les expressions de combinaison (voir la Figure 04). La modification du type de calcul dans les paramètres de calcul du CO n’a aucun impact sur la rigidité.


Auteur

M. Rehm est responsable du développement de produits pour les structures en bois et il fournit une assistance technique aux clients.



;