Représentation graphique des distributions de contraintes et des formules de vérification pour la capacité portante des composants en aluminium.
  • Visionneuse 3D
  • Visionneuse 3D | Babylon
  • Réalité virtuelle
Résultats de la vérification de l'aluminium et de l'état limite de service dans l’aperçu des résultats
  • Visionneuse 3D
  • Visionneuse 3D | Babylon
  • Réalité virtuelle
Modèle de la structure d'une halle en aluminium mettant en avant des caractéristiques architecturales et des éléments d'appui.
  • Visionneuse 3D
  • Visionneuse 3D | Babylon
  • Réalité virtuelle
Analyse visuelle montrant la déformation d'une structure de halle en aluminium. Représentation détaillée de la réponse structurelle aux forces.
  • Visionneuse 3D
  • Visionneuse 3D | Babylon
  • Réalité virtuelle
Affichage des détails de vérification pour les barres dans la vérification de l’aluminium à l’ELS.
  • Visionneuse 3D
  • Visionneuse 3D | Babylon
  • Réalité virtuelle
Représentation graphique des distributions de contraintes et des formules de vérification pour la capacité portante des composants en aluminium.
Résultats de la vérification de l'aluminium et de l'état limite de service dans l’aperçu des résultats
Modèle de la structure d'une halle en aluminium mettant en avant des caractéristiques architecturales et des éléments d'appui.
Analyse visuelle montrant la déformation d'une structure de halle en aluminium. Représentation détaillée de la réponse structurelle aux forces.
Affichage des détails de vérification pour les barres dans la vérification de l’aluminium à l’ELS.
25.08.2021
022978
  • Vérification de l’aluminium pour RFEM 6

Exploitation graphique et tabulaire

Représentation graphique des distributions de contraintes et des formules de vérification pour la capacité portante des composants en aluminium.

L'évaluation de la capacité portante et de la stabilité des structures en aluminium est présentée graphiquement et sous forme de tableaux. Les distributions des contraintes et les formules de vérification sont illustrées pour permettre une analyse compréhensible. Les détails des résultats de vérification sont largement visibles. Les données d'entrée et de résultat sont documentées dans le rapport d'impression. Les utilisateurs peuvent personnaliser la sortie des résultats selon leurs besoins.
  • Distribution des contraintes graphiquement
  • Formules de vérification pour la vérification de l’aluminium
  • Tableau des résultats de capacité portante
  • Analyse de stabilité graphiquement et en tableau
  • Points critiques dans la planification structurelle
  • Aluminium
  • Bâtiment
  • Barres
Utilisé dans
  • Structures en aluminium selon l'Eurocode 9 (EC 9)
Modèle 3D
En savoir plus sur le modèle 3D
  • Structure en aluminium
Spécifications
Nombre de nœuds 48
Nombre de lignes 83
Nombre de barres 83
Nombre de surfaces 0
Nombre de solides 0
Nombre de cas de charge 13
Nombre de combinaisons de charges 68
Nombre de combinaisons de résultats 2
Poids total 1,750 t
Dimensions (métriques) 12,000 x 3,500 x 18,000 m
Dimensions (impériales) 39.37 x 11.48 x 59.06 feet
Partager
04.04.2025
022979
  • Vérification de l’aluminium pour RFEM 6
Vérification de l’aluminium et ELU - Rapport d’impression
Résultats de la vérification de l'aluminium et de l'état limite de service dans l’aperçu des résultats

Le rapport d’impression inclut des tableaux détaillés et des graphiques des résultats de la vérification de l’aluminium et de l’ELS. Ces données sont intégrées dans le rapport global de RFEM/RSTAB et illustrent les déformations de la structure globale indépendamment du module complémentaire.
  • Vérification de l’aluminium
  • Serviceabilité
  • Tableaux de résultats
  • Rapport d’impression
  • Déformations
  • Aluminium
  • Rapport
  • Bâtiment
Modèle 3D
En savoir plus sur le modèle 3D
  • Structure en aluminium
Spécifications
Nombre de nœuds 48
Nombre de lignes 83
Nombre de barres 83
Nombre de surfaces 0
Nombre de solides 0
Nombre de cas de charge 13
Nombre de combinaisons de charges 68
Nombre de combinaisons de résultats 2
Poids total 1,750 t
Dimensions (métriques) 12,000 x 3,500 x 18,000 m
Dimensions (impériales) 39.37 x 11.48 x 59.06 feet
Partager
01.11.2021
025598
  • Vérification de l’aluminium pour RFEM 6
Bâtiment en aluminium
Modèle de la structure d'une halle en aluminium mettant en avant des caractéristiques architecturales et des éléments d'appui.

L’image affiche un modèle détaillé d’une halle en aluminium. Les caractéristiques clés, telles que les treillis et les poutres de soutien, sont proéminentes, démontrant l’accent mis sur la stabilité et l’utilisation efficace des matériaux. La conception inclut divers points de connexion et assemblages, essentiels pour maintenir l’intégrité de la structure.
  • Halle en aluminium
  • Modèle structurel
  • Éléments d’appui
  • Construction
  • Aluminium
  • Bâtiments
  • Barres
Utilisé dans
  • Vérification des barres en aluminium selon ADM
Modèle 3D
En savoir plus sur le modèle 3D
  • Structure en aluminium
Spécifications
Nombre de nœuds 48
Nombre de lignes 83
Nombre de barres 83
Nombre de surfaces 0
Nombre de solides 0
Nombre de cas de charge 13
Nombre de combinaisons de charges 68
Nombre de combinaisons de résultats 2
Poids total 1,750 t
Dimensions (métriques) 12,000 x 3,500 x 18,000 m
Dimensions (impériales) 39.37 x 11.48 x 59.06 feet
Partager
04.04.2025
027624
  • RFEM 6
  • Analyse aux éléments finis
Déformation de la structure en aluminium
Analyse visuelle montrant la déformation d'une structure de halle en aluminium. Représentation détaillée de la réponse structurelle aux forces.

L'image illustre une analyse de déformation d’une structure de hall en aluminium. Elle montre l’effet des forces extérieures sur l’intégrité structurelle du bâtiment. Différents modes de déformation sont visibles, indiquant des points de contrainte. L’analyse aide les ingénieurs à comprendre et à améliorer la conception pour la sécurité et l’efficacité.
  • Structure en aluminium
  • Déformation
  • Réponse structurale
  • Halles
  • Déformation
Utilisé dans
  • Vérification de l'aluminium pour RFEM 6
Modèle 3D
En savoir plus sur le modèle 3D
  • Structure en aluminium
Spécifications
Nombre de nœuds 48
Nombre de lignes 83
Nombre de barres 83
Nombre de surfaces 0
Nombre de solides 0
Nombre de cas de charge 13
Nombre de combinaisons de charges 68
Nombre de combinaisons de résultats 2
Poids total 1,750 t
Dimensions (métriques) 12,000 x 3,500 x 18,000 m
Dimensions (impériales) 39.37 x 11.48 x 59.06 feet
Partager
30.05.2024
032581
  • Vérification de l’aluminium pour RFEM 6
  • Vérification de l'aluminium pour RSTAB 9
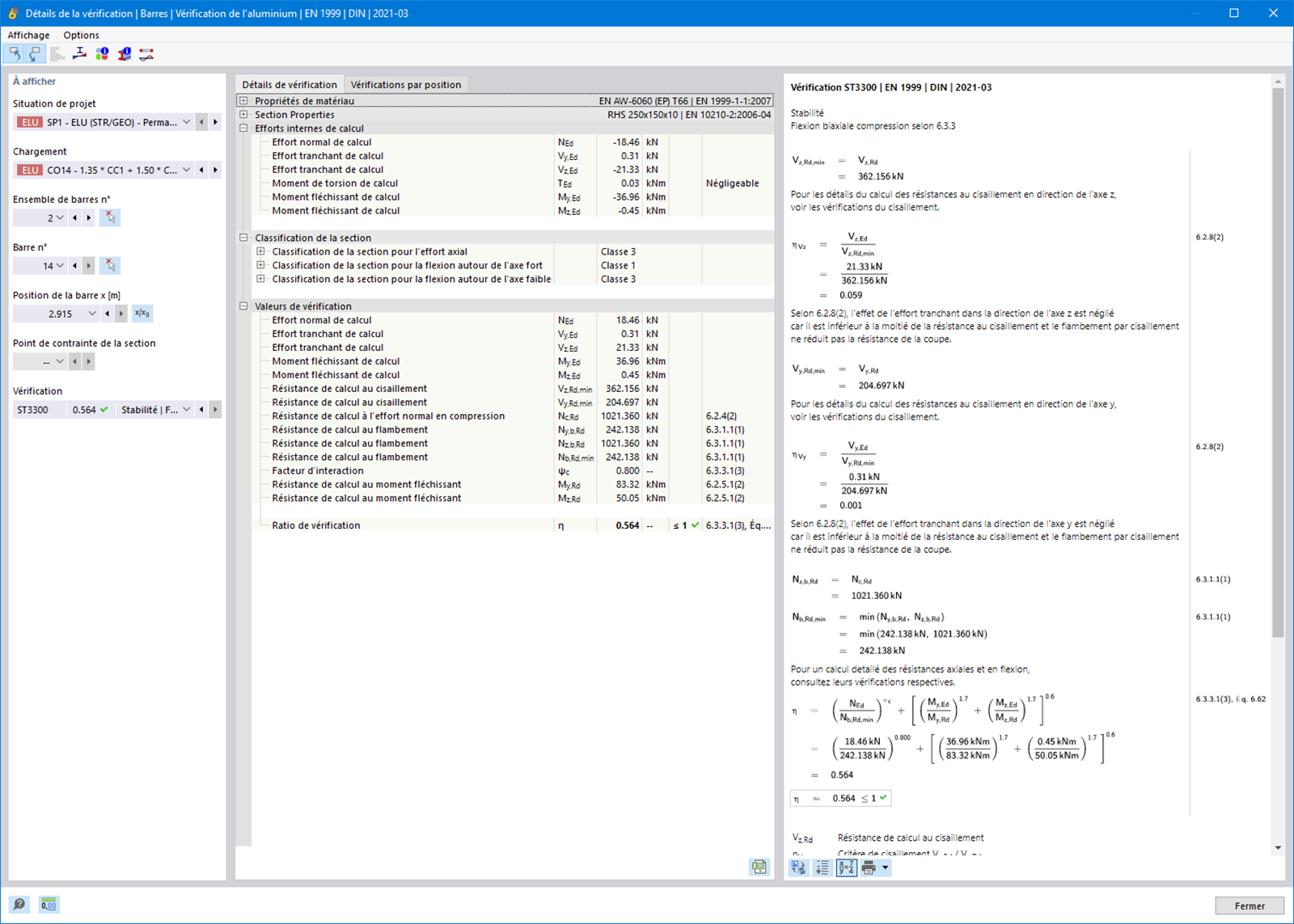
Détails de vérification | Barres | Vérification de l’aluminium
Affichage des détails de vérification pour les barres dans la vérification de l’aluminium à l’ELS.

L’image montre une analyse détaillée de la vérification de l’aluminium et des détails de vérification utilisés pour les barres. Elle présente les aspects de l’ELS dans le calcul de structures en aluminium. Le modèle illustre les calculs et exigences nécessaires pour évaluer les réserves de capacité portante et les déformations. Les tableaux et diagrammes détaillés offrent un aperçu précis des paramètres structurels et de leur conformité aux normes.
  • Vérification de l’aluminium
  • Serviceabilité
  • Détail de vérification
  • Barres
  • Génie civil
  • Aluminium
  • Vérification
  • Barres
Utilisé dans
  • Vérification de l'aluminium | Documentation détaillée des vérifications effectuées
Modèle 3D
En savoir plus sur le modèle 3D
  • Structure en aluminium
Spécifications
Nombre de nœuds 48
Nombre de lignes 83
Nombre de barres 83
Nombre de surfaces 0
Nombre de solides 0
Nombre de cas de charge 13
Nombre de combinaisons de charges 68
Nombre de combinaisons de résultats 2
Poids total 1,750 t
Dimensions (métriques) 12,000 x 3,500 x 18,000 m
Dimensions (impériales) 39.37 x 11.48 x 59.06 feet
Partager