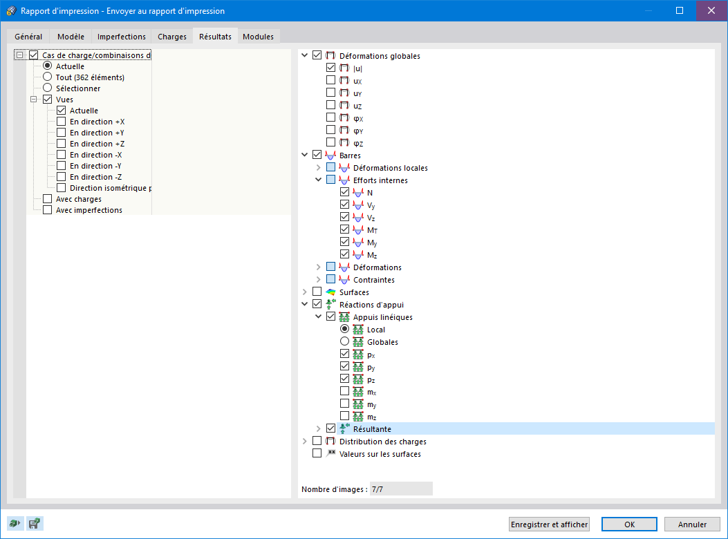
Impression multiple des résultats
Impression multiple des résultats
30.05.2024
023910
  • RFEM 6
  • RSTAB 9

Impression multiple des résultats

Utilisé dans
  • Impression multiple des graphiques
Partager