624x
002034
31.01.2024

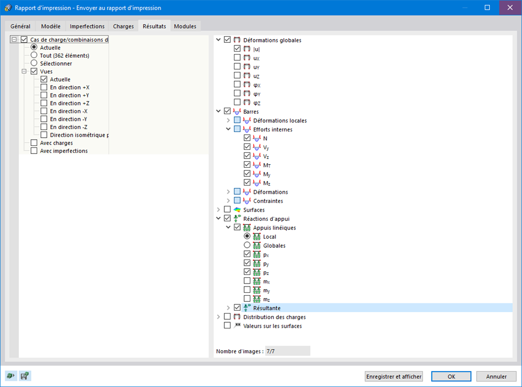
Impression multiple des graphiques

Utilisez la fonction d'impression en série pour vos données de modèle, vos charges et vos résultats. Vous pouvez créer les graphiques à partir de différentes directions que vous définissez vous-même. Vous pouvez par exemple imprimer tous les efforts internes sous forme de vue isométrique d'un simple clic.



;