Modification de la rigidité de surface
Modification de la rigidité de surface
30.05.2024
024575
  • RFEM 6

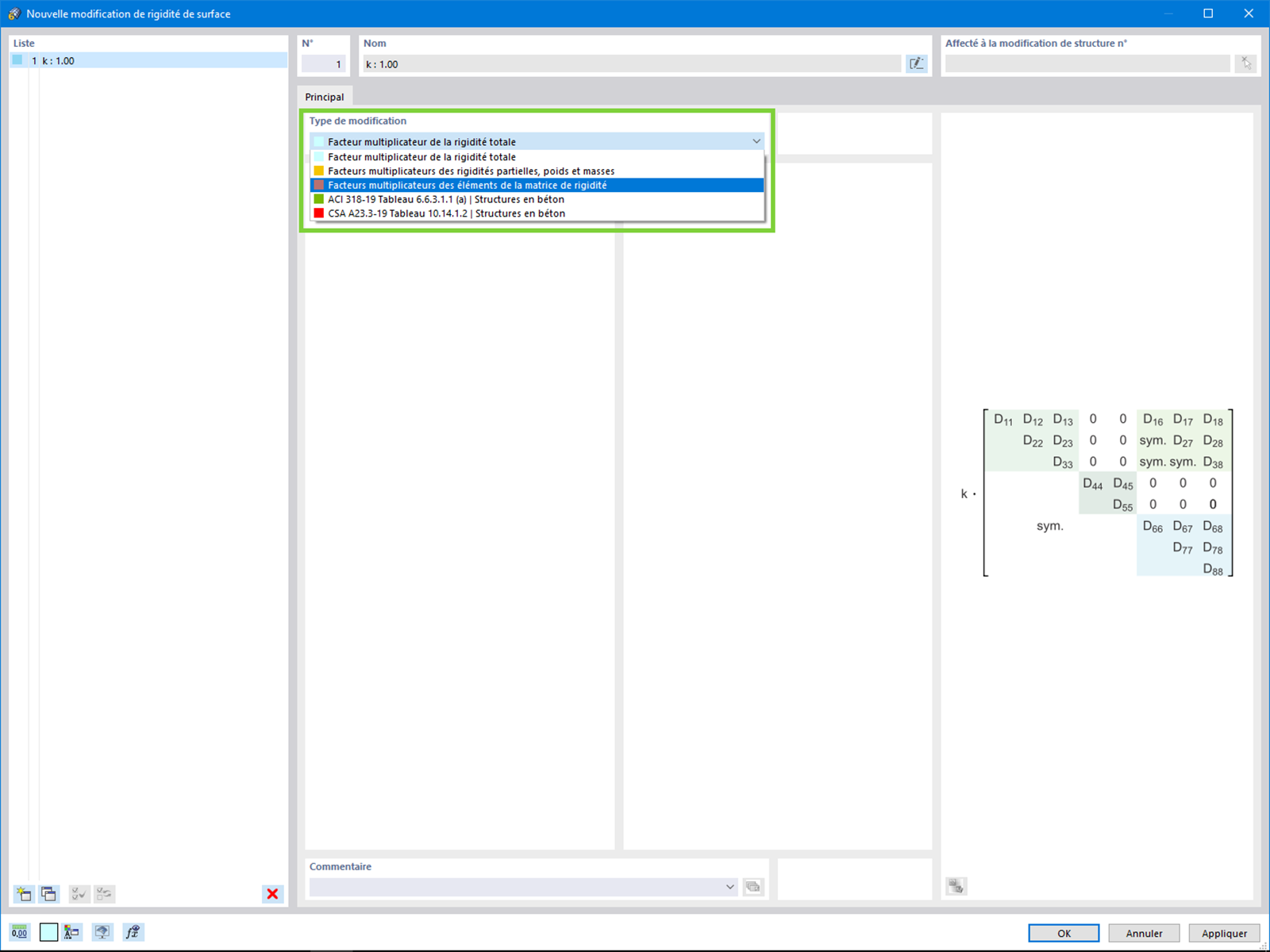
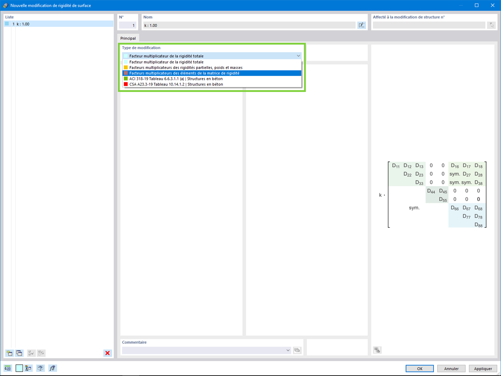
Modification de la rigidité de surface

Utilisé dans
  • Types de modification de rigidités de surface supplémentaires
Partager