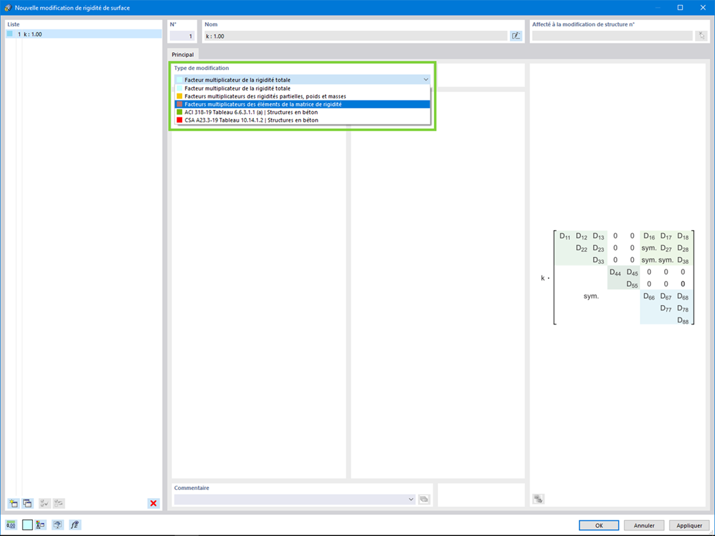
Souhaitez-vous modifier les rigidités de surface ? Deux nouveaux types sont maintenant disponibles :
- Facteurs multiplicateur de la rigidité totale
- Facteurs multiplicateur des rigidités partielles, poids et masses
Inscrivez-vous à l’Extranet Dlubal pour tirer le meilleur parti du logiciel et avoir un accès exclusif à vos données personnelles.
Inscrivez-vous à l’Extranet Dlubal pour tirer le meilleur parti du logiciel et avoir un accès exclusif à vos données personnelles.
Inscrivez-vous à l’Extranet Dlubal pour tirer le meilleur parti du logiciel et avoir un accès exclusif à vos données personnelles.
Souhaitez-vous modifier les rigidités de surface ? Deux nouveaux types sont maintenant disponibles :