Image illustrant une vue détaillée d'une section de bord en aluminium constitué utilisée dans la construction
Représentation tabulaire des propriétés de la section et distribution graphique des contraintes pour une vérification générale de section.
Image illustrant une vue détaillée d'une section de bord en aluminium constitué utilisée dans la construction
Représentation tabulaire des propriétés de la section et distribution graphique des contraintes pour une vérification générale de section.
27.03.2025
025666
  • RSECTION 1

Section avec bords constitués

Image illustrant une vue détaillée d'une section de bord en aluminium constitué utilisée dans la construction

L'image illustre une section de bord en aluminium, montrant la géométrie de son profil et ses caractéristiques structurelles. La section est couramment utilisée dans la construction pour sa résistance et sa légèreté. La section montre les éléments interconnectés qui forment une structure unifiée.
  • Section en aluminium
  • Section composée
  • Section de bord
  • Vérification de structure
  • Matériaux de construction
  • Profilé
  • Aluminium
  • BUE
Utilisé dans
  • Section de bord composée
Modèle 3D
En savoir plus sur le modèle 3D
  • Section de bord composée
Partager
30.05.2024
023069
  • RSECTION 1
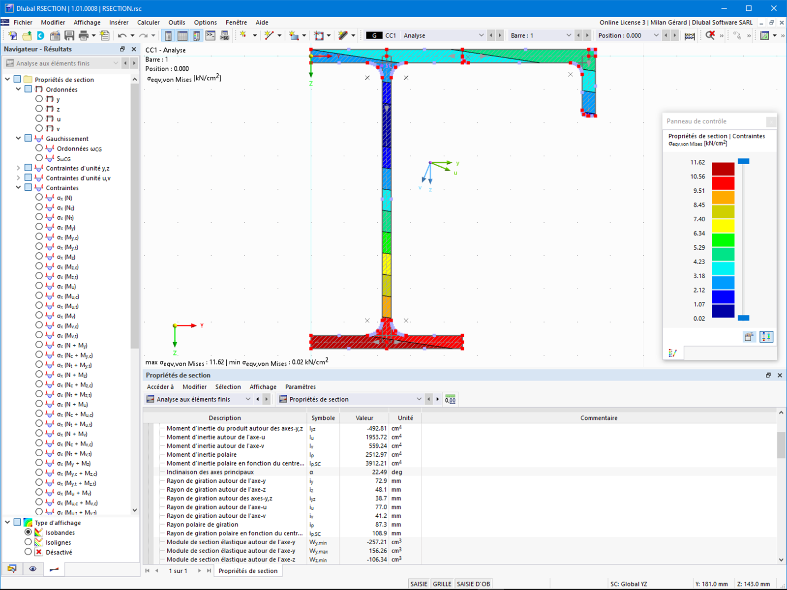
Propriétés de section tabulaires et contraintes graphiques
Représentation tabulaire des propriétés de la section et distribution graphique des contraintes pour une vérification générale de section.

L'image montre une représentation tabulaire des propriétés de section, présentée en relation avec une distribution graphique des contraintes. Cette illustration sert à dimensionner des sections générales, même si elles ne sont pas prédéfinies dans une bibliothèque de sections. Les sections peuvent être créées au préalable avec le programme RSECTION et importées dans RFEM ou RSTAB. La norme EN 1993-1-5 est également abordée pour considérer les propriétés efficaces de section.
  • Propriétés de section
  • Afficher les tensions graphiquement
  • Vérification générale de section
  • Contrainte
  • Section
Utilisé dans
  • RSECTION | Calcul
Modèle 3D
En savoir plus sur le modèle 3D
  • Section de bord composée
Partager