1858x
002149
04.08.2021

RSECTION | Calcul

RSECTION calcule toutes les propriétés de section pertinentes. Cela inclut également les efforts internes limites plastiques. Dans le cas de profilés composés de différents matériaux, RSECTION détermine indépendamment les propriétés de section idéales.

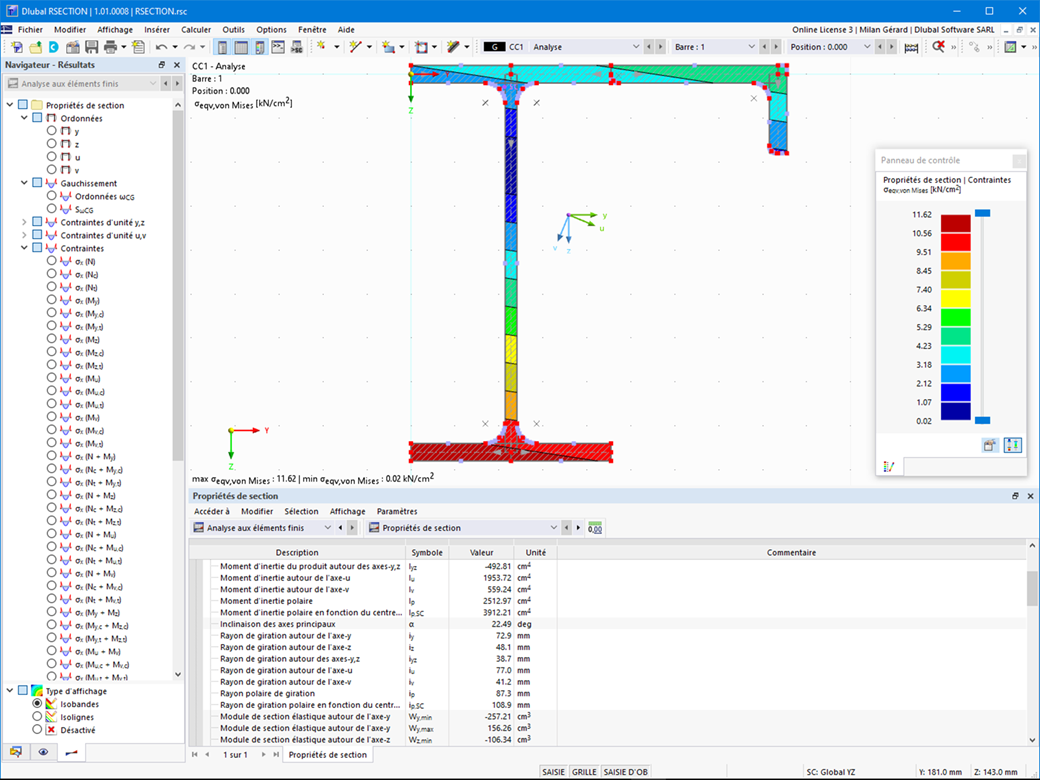
Vous disposez de plusieurs options avec RSECTION. Par exemple, vous pouvez calculer les contraintes à partir de l'effort normal, des moments fléchissants biaxiaux et des efforts tranchants, des moments de torsion primaire et secondaire et du bimoment de gauchissement pour n'importe quelle forme de section. Les contraintes équivalentes sont déterminées selon l'hypothèse de contrainte de von Mises, Tresca et Rankine.



;