Une poutre en bois effilée illustrant ses propriétés géométriques et sa conception structurelle
  • Visionneuse 3D
  • Visionneuse 3D | Babylon
  • Réalité virtuelle
Illustration du processus d’activation du module complémentaire Vérification du bois dans le logiciel de calcul de structure.
Case à cocher pour les propriétés de conception
Exemple de vérification du bois avec analyse de barres à inertie variable et courbées, avec informations sur les propriétés de section.
Interface affichant différents types de vérification pour créer un nouveau barre de structure dans une application logicielle.
Graphique illustrant les longueurs efficaces du bois dans le calcul de structure pour évaluer la stabilité et la sécurité.
Vérification de barres en bois courbées et à inertie variable avec illustration des appuis nodaux et des longueurs efficaces dans un logiciel de calcul de structure.
Configuration pour la vérification du bois affichant les paramètres pour les barres à inertie variable et courbes. Inclut des détails d’analyse structurelle et des éléments de modélisation.
L’onglet Stabilité affiche des paramètres essentiels pour la conception de barres en bois effilées ou courbes. Utile pour les calculs de structure.
Résultats de la vérification de barres en bois à inertie variable et courbées à l’aide du logiciel de calcul de structure.
  • Visionneuse 3D
  • Visionneuse 3D | Babylon
  • Réalité virtuelle
Vue détaillée des processus de vérification pour des barres en bois à section variable et courbes dans les structures en bois.
Représentation visuelle de la longueur efficace et de l’analyse de stabilité dans les structures en bois, en mettant l’accent sur les barres cintrées et à inertie variable
Analyse des résultats de vérification du bois avec un accent sur les appuis nodaux intermédiaires mettant en avant la résistance et la stabilité des barres coniques et courbes.
  • Visionneuse 3D
  • Visionneuse 3D | Babylon
  • Réalité virtuelle
Une poutre en bois effilée illustrant ses propriétés géométriques et sa conception structurelle
Illustration du processus d’activation du module complémentaire Vérification du bois dans le logiciel de calcul de structure.
Case à cocher pour les propriétés de conception
Exemple de vérification du bois avec analyse de barres à inertie variable et courbées, avec informations sur les propriétés de section.
Interface affichant différents types de vérification pour créer un nouveau barre de structure dans une application logicielle.
Graphique illustrant les longueurs efficaces du bois dans le calcul de structure pour évaluer la stabilité et la sécurité.
Vérification de barres en bois courbées et à inertie variable avec illustration des appuis nodaux et des longueurs efficaces dans un logiciel de calcul de structure.
Configuration pour la vérification du bois affichant les paramètres pour les barres à inertie variable et courbes. Inclut des détails d’analyse structurelle et des éléments de modélisation.
L’onglet Stabilité affiche des paramètres essentiels pour la conception de barres en bois effilées ou courbes. Utile pour les calculs de structure.
Résultats de la vérification de barres en bois à inertie variable et courbées à l’aide du logiciel de calcul de structure.
Vue détaillée des processus de vérification pour des barres en bois à section variable et courbes dans les structures en bois.
Représentation visuelle de la longueur efficace et de l’analyse de stabilité dans les structures en bois, en mettant l’accent sur les barres cintrées et à inertie variable
Analyse des résultats de vérification du bois avec un accent sur les appuis nodaux intermédiaires mettant en avant la résistance et la stabilité des barres coniques et courbes.
30.05.2024
026239
  • RFEM 6
  • Structures bois
  • Analyse de stabilité
    • Eurocode 5

Poutre en bois à inertie variable

Une poutre en bois effilée illustrant ses propriétés géométriques et sa conception structurelle

L’image montre une poutre en bois à inertie variable, mettant en évidence sa configuration structurelle et sa conception géométrique. Les poutres à inertie variable sont utilisées en ingénierie pour obtenir une répartition efficace des charges et un attrait esthétique.
  • Poutre en bois à inertie variable
  • Propriétés géométriques
  • Calcul de structure
  • Poutres en bois
  • Génie civil
Utilisé dans
  • Vérification du bois | Vérification des barres courbes et à inertie variable
Modèle 3D
En savoir plus sur le modèle 3D
  • Poutre en bois à inertie variable
Spécifications
Nombre de nœuds 3
Nombre de lignes 1
Nombre de barres 1
Nombre de surfaces 0
Nombre de solides 0
Nombre de cas de charge 3
Nombre de combinaisons de charges 2
Nombre de combinaisons de résultats 0
Poids total 0,521 t
Dimensions (métrique) 14,000 x 0,250 x 0,000 m
Dimensions (impériales) 45.93 x 0.82 x 0 feet
Partager
02.12.2021
026241
  • RFEM 6
  • Structures bois
  • Analyse de stabilité
    • Eurocode 5
Activation du module complémentaire Vérification du bois
Illustration du processus d’activation du module complémentaire Vérification du bois dans le logiciel de calcul de structure.

L’image montre un processus étape par étape pour activer le module complémentaire Vérification du bois dans l’interface d’un logiciel de calcul de structure. Elle indique où naviguer et quelles options sélectionner pour activer le module complémentaire, en mettant l’accent sur les interactions de l’utilisateur avec les paramètres du logiciel.
  • Module complémentaire Vérification du bois
  • Calcul de structure
  • Interface logicielle
  • Activation du module complémentaire
  • Logiciel d’ingénierie
Utilisé dans
  • Vérification de la stabilité d’une poutre en bois à inertie variable dans RFEM 6 selon la méthode de barre équivalente
Partager
30.05.2024
026242
  • RFEM 6
  • Structures bois
  • Analyse de stabilité
    • Eurocode 5
Case à cocher Propriétés de vérification
Case à cocher pour les propriétés de conception

L’image représente une vue détaillée des propriétés de calcul de structure en mettant l’accent sur des paramètres et des valeurs spécifiques de l’interface de configuration.
  • Propriétés de vérification
  • Configuration
  • Paramètres structuraux
  • Valeurs d’ingénierie
Utilisé dans
  • Vérification de la stabilité d’une poutre en bois à inertie variable dans RFEM 6 selon la méthode de barre équivalente
Partager
30.05.2024
026243
  • RFEM 6
  • Structures bois
  • Analyse de stabilité
    • Eurocode 5
Propriétés de section
Exemple de vérification du bois avec analyse de barres à inertie variable et courbées, avec informations sur les propriétés de section.

L’image illustre le processus de vérification d’éléments en bois à inertie non-constante et courbés, en mettant l’accent sur leurs propriétés de section. Elle montre une analyse détaillée des composants structurels, ce qui est crucial pour l’intégrité et la performance des constructions en bois. Cette analyse aide les ingénieurs à comprendre la capacité portante et le comportement en déformation de ces composants.
  • Vérification du bois
  • Propriétés de section
  • Barres à inertie variable
  • Barres courbées
  • Calcul de structure
  • Structures bois
Utilisé dans
  • Vérification de la stabilité d’une poutre en bois à inertie variable dans RFEM 6 selon la méthode de barre équivalente
Partager
30.05.2024
026244
  • RFEM 6
  • Structures bois
  • Analyse de stabilité
    • Eurocode 5
Types de vérification
Interface affichant différents types de vérification pour créer un nouveau barre de structure dans une application logicielle.

L'image montre une interface logicielle où les utilisateurs peuvent sélectionner parmi différents types de vérification lors de la création d'un nouvelle pièce de structure. Elle met en évidence les différentes options disponibles pour spécifier des composants de structure, aidant ainsi les ingénieurs dans leur processus de conception. L'interface fait partie d'une application plus large visant à rationaliser les tâches d'ingénierie.
  • Types de vérification
  • Nouvelle interface pour les barres
  • Application logicielle
  • Ingénierie des structures
  • Interface graphique
Utilisé dans
  • Vérification de la stabilité d’une poutre en bois à inertie variable dans RFEM 6 selon la méthode de barre équivalente
Partager
30.05.2024
026263
  • RFEM 6
  • Structures bois
  • Analyse de stabilité
    • Eurocode 5
Longueurs efficaces
Graphique illustrant les longueurs efficaces du bois dans le calcul de structure pour évaluer la stabilité et la sécurité.

L’image illustre le calcul des longueurs efficaces pour des éléments en bois dans le contexte de la vérification de structure. Elle est probablement utilisée pour déterminer des facteurs de stabilité et de sécurité pour les structures en bois. Les méthodes de visualisation peuvent inclure des diagrammes ou des graphiques, mettant en évidence le concept de longueurs efficaces en ingénierie du bois.
  • Vérification du bois
  • Longueurs efficaces
  • Stabilité de la structure
  • Sécurité de construction
Utilisé dans
  • Vérification de la stabilité d’une poutre en bois à inertie variable dans RFEM 6 selon la méthode de barre équivalente
Partager
30.05.2024
026268
  • RFEM 6
  • Structures bois
  • Analyse de stabilité
    • Eurocode 5
Appuis nodaux et longueurs efficaces
Vérification de barres en bois courbées et à inertie variable avec illustration des appuis nodaux et des longueurs efficaces dans un logiciel de calcul de structure.

L'image illustre l'application des appuis nodaux et des longueurs efficaces dans la vérification de barres en bois à section variable et courbée. La visualisation démontre comment ces éléments sont intégrés et analysés dans le cadre d’une conception structurelle, en se concentrant sur leur rôle dans la garantie de la stabilité et de l’efficacité de la structure. La configuration met en lumière des aspects clefs de la vérification du bois, crucial pour comprendre la performance globale des formes de barres non standard. L’accent mis sur les appuis nodaux permet de résoudre les scénarios de charge complexes généralement rencontrés dans les structures en bois avancées.
  • Barres à sections variables
  • Barres en bois courbées
  • Appuis nodaux
  • Longueurs efficaces
  • Vérification du bois
Utilisé dans
  • Vérification de la stabilité d’une poutre en bois à inertie variable dans RFEM 6 selon la méthode de barre équivalente
Partager
30.05.2024
026269
  • RFEM 6
  • Structures bois
  • Analyse de stabilité
    • Eurocode 5
Paramètres de calcul pour la configuration ELU
Configuration pour la vérification du bois affichant les paramètres pour les barres à inertie variable et courbes. Inclut des détails d’analyse structurelle et des éléments de modélisation.

L’image montre différents paramètres de vérification essentiels pour configurer des barres en bois à section variable et courbées. Les détails incluent des techniques de calcul de structure novatrices et des éléments de modélisation précis. Ces éléments sont cruciaux pour obtenir une conception et une intégrité optimales des structures en bois. Une visualisation améliorée aide à comprendre les géométries complexes et le comportement sous charge.
  • Vérification du bois
  • Barres banales
  • Barres courbes
  • Analyse de structures
  • Élément de modélisation
Utilisé dans
  • Vérification de la stabilité d’une poutre en bois à inertie variable dans RFEM 6 selon la méthode de barre équivalente
Partager
30.05.2024
026270
  • RFEM 6
  • Structures bois
  • Analyse de stabilité
    • Eurocode 5
Paramètres de calcul de la stabilité
L’onglet Stabilité affiche des paramètres essentiels pour la conception de barres en bois effilées ou courbes. Utile pour les calculs de structure.

L’image montre l’onglet stabilité dans une interface de logiciel de vérification de structures, avec un focus sur les paramètres spécifiques à la vérification des barres en bois à inertie variable et courbes. Les principaux champs et options numériques, pertinents pour l’intégrité structurelle et le comportement des constructions en bois, sont affichés. Cela aide les ingénieurs à saisir les données nécessaires pour une analyse de stabilité précise.
  • Paramètres de calcul
  • Onglet Stabilité
  • Vérification du bois
  • Barres à inertie variable
  • Barres courbes
  • Calculs de structure
Utilisé dans
  • Vérification de la stabilité d’une poutre en bois à inertie variable dans RFEM 6 selon la méthode de barre équivalente
Partager
30.05.2024
026271
  • RFEM 6
  • Structures bois
  • Analyse de stabilité
    • Eurocode 5
Résultats de vérification du bois
Résultats de la vérification de barres en bois à inertie variable et courbées à l’aide du logiciel de calcul de structure.

L’image présente des résultats du calcul de structure bois, en se concentrant sur les barres à inertie variable et incurvées. Les résultats d'analyse structurelle incluent la distribution des contraintes et la performance des barres sous les conditions de charge, mettant en avant l'utilisation effective des barres et les zones critiques dans la vérification. La vérification suit les normes pertinentes et garantit la sécurité et l'efficacité de la construction en bois.
  • Vérification de barres à section variable
  • Vérification de barres courbées en bois
  • Résultats d’analyse
  • Ingénierie de structures en bois
  • Résultats de vérification de barres
Utilisé dans
  • Vérification de la stabilité d’une poutre en bois à inertie variable dans RFEM 6 selon la méthode de barre équivalente
Modèle 3D
En savoir plus sur le modèle 3D
  • Poutre en bois à inertie variable
Spécifications
Nombre de nœuds 3
Nombre de lignes 1
Nombre de barres 1
Nombre de surfaces 0
Nombre de solides 0
Nombre de cas de charge 3
Nombre de combinaisons de charges 2
Nombre de combinaisons de résultats 0
Poids total 0,521 t
Dimensions (métrique) 14,000 x 0,250 x 0,000 m
Dimensions (impériales) 45.93 x 0.82 x 0 feet
Partager
30.05.2024
026272
  • RFEM 6
  • Structures bois
  • Analyse de stabilité
    • Eurocode 5
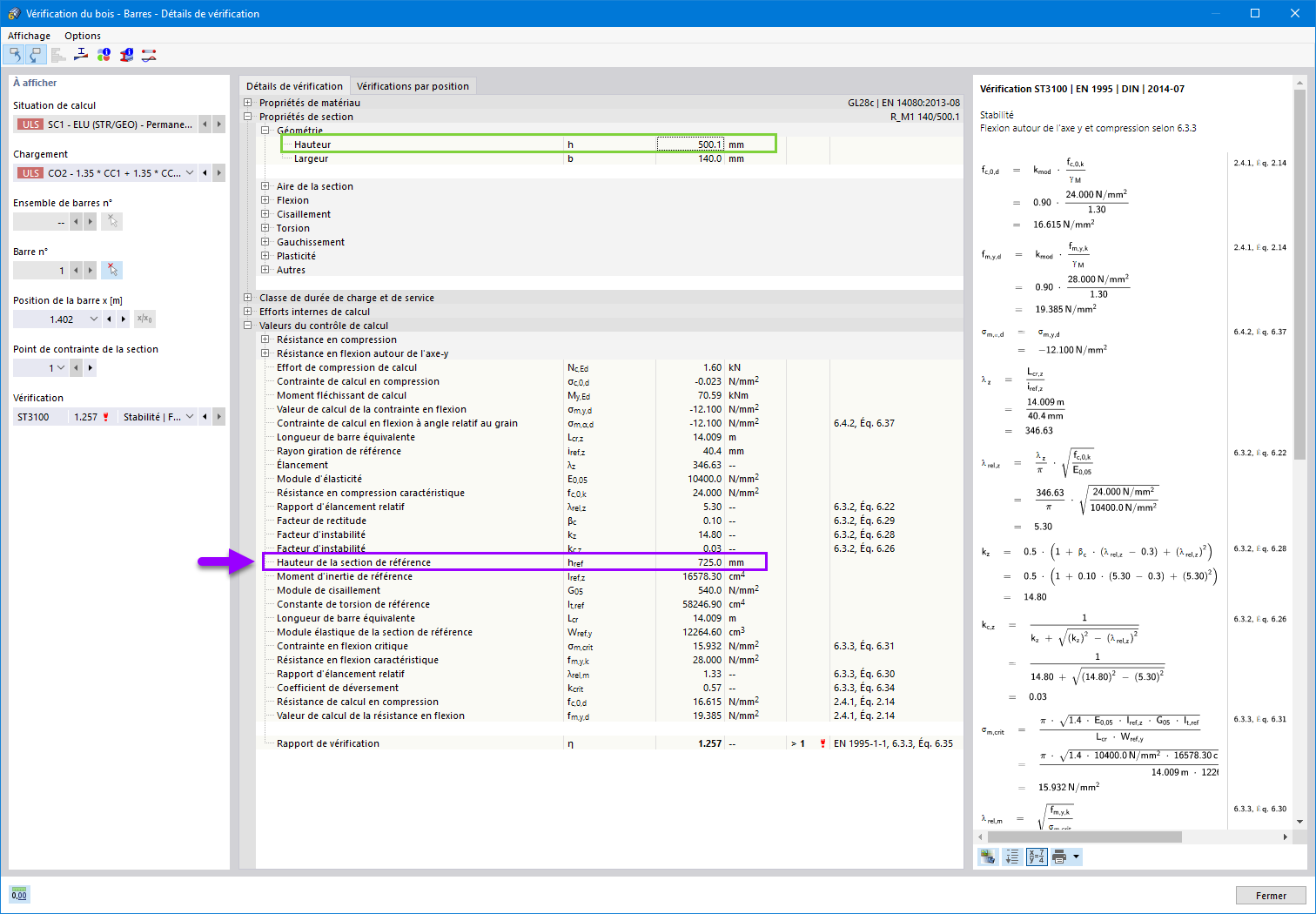
Détails de vérification
Vue détaillée des processus de vérification pour des barres en bois à section variable et courbes dans les structures en bois.

L’image illustre un examen détaillé du processus de vérification pour les barres en bois à inerties variables et courbées. Elle met en évidence les considérations impliquées pour assurer l’intégrité structurelle et la conformité aux normes de conception. L’accent est mis sur l’analyse de caractéristiques spécifiques et des performances de formes non standards en bois. Aucune information sur l’auteur n'est fournie pour obtenir des crédits supplémentaires.
  • Vérification du bois
  • Barres à inertie variable
  • Barres courbées
  • Ingénierie structurelle
  • Vérifications
Utilisé dans
  • Vérification de la stabilité d’une poutre en bois à inertie variable dans RFEM 6 selon la méthode de barre équivalente
Partager
30.05.2024
026273
  • RFEM 6
  • Structures bois
  • Analyse de stabilité
    • Eurocode 5
Nouvelle longueur efficace
Représentation visuelle de la longueur efficace et de l’analyse de stabilité dans les structures en bois, en mettant l’accent sur les barres cintrées et à inertie variable

L’image illustre les concepts de longueur efficace et d’analyse de stabilité dans la vérification des barres en bois à inertie variable et courbées. Elle souligne l’importance des calculs précis pour l’intégrité et la performance structurelles. L’objectif est d’améliorer la compréhension et l’application de ces principes dans les projets d’ingénierie.
  • Barres à section variable
  • Barres courbes
  • Analyse de stabilité
  • Longueur efficace
  • Vérification du bois
Utilisé dans
  • Vérification de la stabilité d’une poutre en bois à inertie variable dans RFEM 6 selon la méthode de barre équivalente
Partager
30.05.2024
026274
  • RFEM 6
  • Structures bois
  • Analyse de stabilité
    • Eurocode 5
Résultats de la vérification du bois tenant compte des appuis nodaux intermédiaires
Analyse des résultats de vérification du bois avec un accent sur les appuis nodaux intermédiaires mettant en avant la résistance et la stabilité des barres coniques et courbes.

L’image présente les résultats d'une analyse de vérification du bois portant sur l'influence des appuis nodaux intermédiaires. Elle comprend des données d'évaluation sur des barres en bois à inertie variable et courbes, analysant leur capacité et la stabilité structurelle. Les informations mettent en évidence les charges critiques et l’efficacité de la vérification dans le contexte de la performance structurelle de ces éléments.
  • Vérification du bois
  • Appuis nodaux intermédiaires
  • Barres à inertie variable
  • Barres courbées
  • Ingénierie des structures
  • Résistance des matériaux
Utilisé dans
  • Vérification de la stabilité d’une poutre en bois à inertie variable dans RFEM 6 selon la méthode de barre équivalente
Modèle 3D
En savoir plus sur le modèle 3D
  • Poutre en bois à inertie variable
Spécifications
Nombre de nœuds 3
Nombre de lignes 1
Nombre de barres 1
Nombre de surfaces 0
Nombre de solides 0
Nombre de cas de charge 3
Nombre de combinaisons de charges 2
Nombre de combinaisons de résultats 0
Poids total 0,521 t
Dimensions (métrique) 14,000 x 0,250 x 0,000 m
Dimensions (impériales) 45.93 x 0.82 x 0 feet
Partager