4197x
001725
02.12.2021

Vérification de la stabilité d’une poutre en bois à inertie variable dans RFEM 6 selon la méthode de barre équivalente

La nouvelle génération de logiciel de calcul de structure RFEM vous permet d'effectuer des analyses de stabilité pour les barres en bois à inertie variable selon la méthode de barre équivalente. Selon cette méthode, la vérification peut être effectuée si les spécifications de la section E8.4.2 de la norme DIN 1052 pour les sections variables sont respectées. Dans divers ouvrages techniques, cette méthode est également adoptée pour l'Eurocode 5. Cet article décrit l'application de la méthode de barre équivalente pour une poutre de toiture à inertie variable (voir la Figure 1).

Cet article décrit l'application de la méthode de barre équivalente pour une poutre de toiture à inertie variable, comme celle de la Figure 1.

Définition des paramètres de modélisation et de vérification dans RFEM 6

L’analyse de stabilité des structures en bois selon la méthode des barres équivalentes nécessite l’activation du module complémentaire « Vérification du bois » dans RFEM 6 (Figure 2). Les modules complémentaires sont intégrés dans l’environnement RFEM afin que tous les paramètres puissent être définis parallèlement à la modélisation. Pour cela, il est nécessaire de cocher la case « Propriétés de calcul » lors de la définition de la barre (Figure 3).


Comme le montre la Figure 1, la poutre en bois présente une longueur de travée de 14 m et des dimensions de section de 140 x 400 mm et de 140 x 900 mm à l’extrémité et au centre de la travée, respectivement. Le matériau utilisé est le bois lamellé-collé GL28C et peut être sélectionné dans la bibliothèque de matériaux de RFEM 6. En plus du poids propre de la barre, la poutre inclut une charge permanente de 1,75 kN/m et une charge de neige de 3,4 kN/m.

Dans RFEM 6, vous avez la possibilité de définir les propriétés de section de la nouvelle barre dans l’onglet « Section » comme le montre la Figure 4. Ce type de poutre de toiture nécessite la sélection du type de distribution « Double inertie variable » ainsi qu’une disposition adaptée à la surface inférieure de la section.

La distance k à laquelle les propriétés de la section diffèrent de celles au début et à la fin de la barre peut être définie et les sections peuvent être assignées à ces points.

Comme mentionné précédemment, RFEM 6 permet de définir simultanément les paramètres de modélisation et de calcul. Par conséquent, les propriétés de barre, y compris les longueurs efficaces, les classes de service, les panneaux de cisaillement et les maintiens en rotation, peuvent être facilement définies dans l’onglet « Types de calcul » de la fenêtre « Nouvelle barre ». Comme le montre la Figure 5, aucun panneau de cisaillement ou maintien en rotation n’est défini dans cet exemple et l’accent est mis sur l’assignation de la longueur efficace.

La définition des longueurs efficaces est indiquée sur la Figure 6. En règle général, vous pouvez considérer les longueurs efficaces pour le déversement et le flambement par flexion autour de l’axe principal et secondaire. Lors de la vérification selon la méthode de barre équivalente, le moment critique de flambement est calculé analytiquement.

Les appuis nodaux peuvent ensuite être définis et les coefficients de longueur efficace assignés. Dans cet exemple, les appuis nodaux sont disposés au début et à la fin de la barre (Figure 7), la longueur intégrale de la barre étant considérée pour l’analyse de stabilité.


Avant de lancer le calcul, l’utilisateur à la possibilité de définir les paramètres de la « configuration pour l’état limite ultime ». Les analyses de stabilité peuvent être activées dans la fenêtre des paramètres de calcul à l’ELU (Figure 8). À ce stade, vous pouvez également considérer l’effet (dé)stabilisateur de la charge, qui se traduit par une augmentation de la longueur efficace (Figure 9).


Résultats

Une fois le calcul effectué, les résultats du module « Vérification du bois » sont disponibles graphiquement ou sous forme de tableau. Comme le montre la Figure 10, les ratios de vérification pour chaque type de calcul sont affichés dans le tableau « Résultats » et tous les détails du calcul sont accessibles en cliquant sur l’icône « Détails de vérification ».

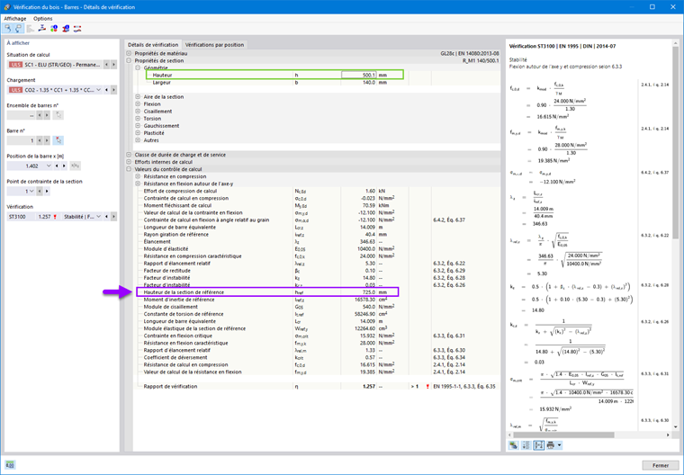
La possibilité d'effectuer une analyse de stabilité pour les barres à inertie variable à partir de la hauteur de la section équivalente est clairement affichée dans les détails de vérification. Par exemple, si les détails de vérification pour le calcul de stabilité de type ST3100 (flexion autour de l’axe y et compression selon la clause 6.3.3. de l’EN 1995 | DIN | 2014-07) sont affichés, la hauteur de la section à la position x de la barre = 1,402 m est de 500,1 mm (Figure 11).

Cependant, la valeur de profondeur utilisée pour calculer les propriétés de section (par exemple, le module de section élastique, le moment d’inertie, la constante de torsion, etc.) considérée dans les équations de vérification est en fait la Hauteur de section de référence.

Les résultats montrent que la longueur totale de barre pour l’analyse de stabilité conduit à des ratios de vérification supérieurs à 1. Pour résoudre ce problème, la longueur efficace peut être modifiée en définissant des maintiens aux nœuds intermédiaires le long de la travée (Figure 12). La nouvelle longueur efficace se traduit par des ratios de vérification améliorés, comme le montre la Figure 13.


Remarques finales

Les barres de section à inertie variable peuvent être facilement modélisées dans RFEM 6. L’intégration du module complémentaire Vérification du bois dans l'environnement RFEM permet de définir simultanément les paramètres de modélisation et de calcul de ces éléments. En termes d'analyse de stabilité, l’un des principaux avantages de RFEM 6 est la possibilité d’effectuer un calcul de stabilité des barres à inertie variable selon la méthode de la barre équivalente.

La possibilité de calculer des barres à inertie variable selon la méthode des barres équivalentes était inaccessible dans RFEM 5. Le calcul de barres à inertie variable selon la méthode des barres équivalentes était jusqu'à présent uniquement réalisable dans le programme autonome RX-TIMBER.

Veuillez noter qu’en plus de la méthode de barre équivalente, une analyse de stabilité basée sur la méthode des valeurs propres est également possible dans RFEM 6. L’analyse de stabilité basée sur cette méthode sera abordée dans un prochain article technique.


Auteur

Elle est responsable de la création d'articles techniques et fournit un support technique aux clients de Dlubal Software.

Liens


;