FAQ 005208 | Comment créer une situation de projet personnalisée avec les combinaisons de charges que j’ai choisies ?
FAQ 005208 | Comment créer une situation de projet personnalisée avec les combinaisons de charges que j’ai choisies ?
30.05.2024
028723
  • RFEM 6
  • Structures en acier
  • Conception et calcul de structure

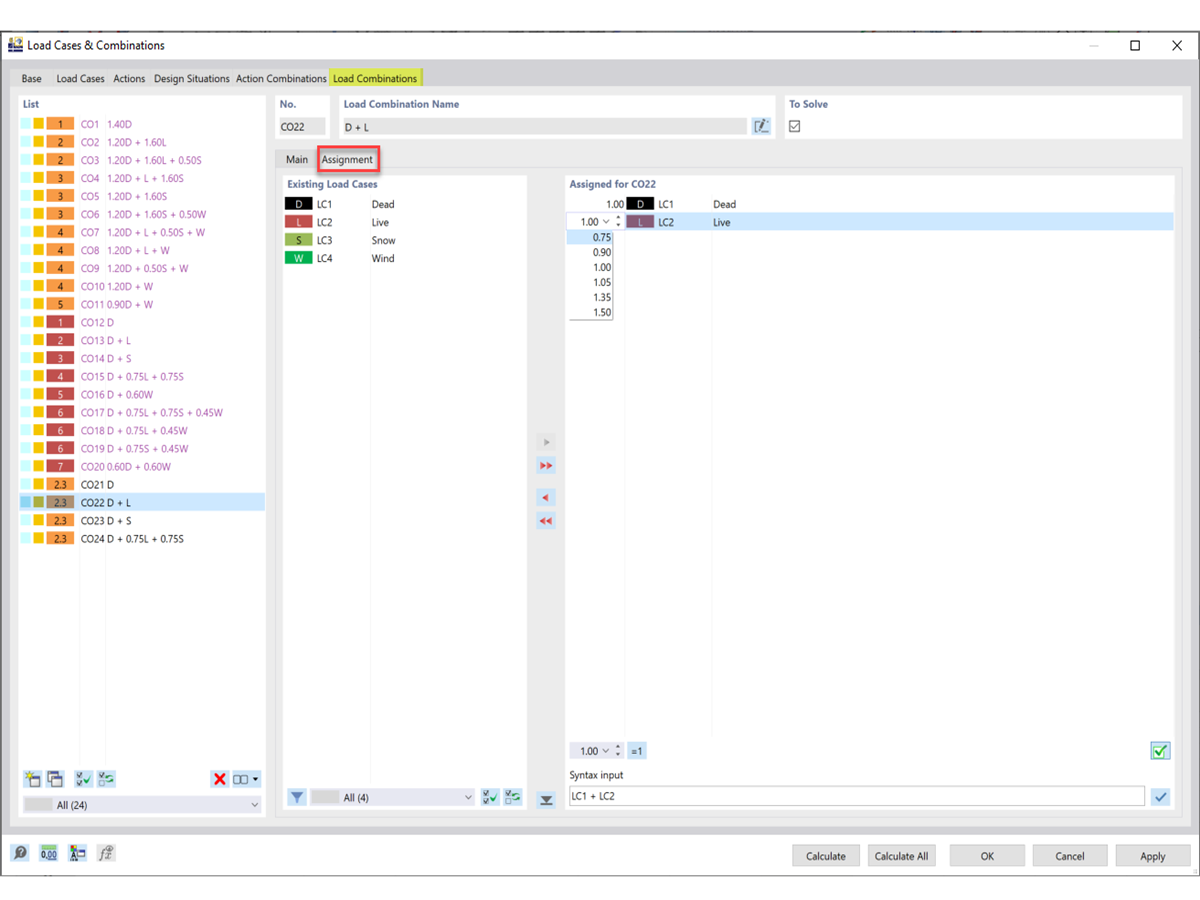
Ajustement des cas de charge et des facteurs

FAQ 005208 | Comment créer une situation de projet personnalisée avec les combinaisons de charges que j’ai choisies ?

  • Situation de projet
  • Combinaison de Charges
  • Défini par l’utilisateur
  • Vérification acier
Utilisé dans
  • Situation de projet personnalisée
Partager