1330x
005208
08.02.2022

Situation de projet personnalisée

Comment créer une situation de projet personnalisée avec les combinaisons de charges que j’ai choisies ?


Réponse:
  1. Sélectionnez « Créer une nouvelle situation de projet » et modifiez le nom de la situation de projet. Désactivez l’option « Assistant de combinaison » en sélectionnant « - - » dans le menu déroulant (Figure 01).
  2. Dans l’onglet « Combinaisons de charges », copiez les combinaisons de charges sélectionnées et assignez-leur la nouvelle situation de projet définie par l’utilisateur (Figure 02).
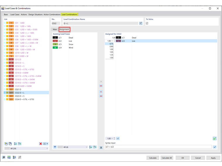
  3. Dans l’onglet « Attribution », les cas de charge et les facteurs peuvent être ajustés pour la CO assignée (Figure 03).

Auteur

Cisca est responsable des formations clients, du support technique et du développement des programmes Dlubal pour le marché nord-américain.



;