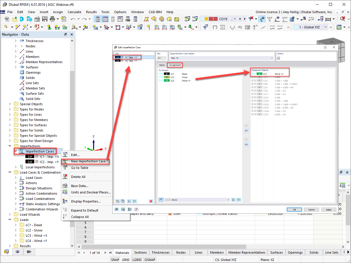
Attribution des cas d’imperfection et des cas de charge
Attribution des cas d’imperfection et des cas de charge
30.05.2024
028811
  • RFEM 6

Attribution des cas d’imperfection et des cas de charge

Utilisé dans
  • AISC 360-16, chapitre C, Méthode d'analyse directe dans RFEM 6
Partager