6177x
001735
14.02.2022

AISC 360-16, chapitre C, Méthode d'analyse directe dans RFEM 6

La norme AISC 360-16 propre à l'acier exige la considération de la stabilité d'une structure dans son ensemble ainsi que chacun de ses éléments. Diverses méthodes sont disponibles pour effectuer cette démarche, y compris la considération directe dans l'analyse, la méthode de la longueur effective et la méthode de l'analyse directe. Cet article insiste sur les exigences importantes des Canaux C et sur la méthode d'analyse directe à intégrer dans un modèle de structure en acier avec l'application dans RFEM 6.

Exigences de stabilité

Dans la clause C1 [1], cinq exigences sont répertoriées lors de la considération de la stabilité d'une structure en acier. Celles-ci sont clairement stipulées dans l'AISC 360-16 :

  • Déformations axiales, de cisaillement et de flexion de barre, ainsi que toutes les autres déformations des composants et des assemblages contribuant aux déplacements de la structure
  • Effets du second ordre (y compris les effets P-Δ et P-δ)
  • Imperfections géométriques
  • Réductions de rigidité dues au manque d'élasticité, y compris l'effet de l'élasticité partielle de la section pouvant être accentuée par la présence de contraintes résiduelles
  • Incertitude liée à la résistance et la rigidité du système, des barres et des assemblages

La méthode d'analyse directe peut être utilisée pour répondre aux exigences ci-dessus. Cet article se concentre essentiellement sur les éléments b. à d. et sur leur application dans RFEM 6.

Effets du second ordre

L'analyse de structure doit prendre en compte les effets du second ordre, y compris P-Δ et P-δ. Lorsqu'un élément structural comme un poteau est soumis à une charge axiale en plus d'une charge latérale appliquée, une flexion s'exercera sur l'élément. La distance de flèche Δ multipliée par la charge axiale appliquée P crée un moment secondaire appelé P-Δ qui doit être considéré. De plus, les effets déstabilisants de la charge axiale agissant le long de la courbure déviée de la barre, ou P-δ, doivent également être pris en compte dans l'analyse. La Fig. C-C2.1 [1] affiche un exemple graphique de ces effets secondaires sur une barre.

L'AISC liste les conditions selon C2.1(b) [1] dans lesquelles les effets P-δ peuvent être complètement négligés. Autrement, si une barre est soumise simultanément à la compression et à la flexion, ces déformations ciblées doivent être considérées dans l'analyse.

Dans RFEM 6, l'analyse du second ordre est résolue de manière itérative sous forme de séquence de problèmes linéaires où l'effort normal est mis à jour à partir de l'itération précédente et considéré comme constant dans l'étape d'itération. Cette démarche numérique se définie comme la méthode d'itération du point fixe, dite de Picard. Les effets secondaires P-Δ et P-δ sont capturés automatiquement dans les équations différentielles sous-jacentes du solveur RFEM 6 lorsque cette méthode est définie.

Les situations de projet et les combinaisons de charges dans RFEM 6 sont définies par défaut au second ordre et selon la méthode de Picard. L'utilisateur peut modifier ces paramètres par défaut pour les situations de projet LRFD ou ASD, par exemple dans Assistant Combinaison - Paramètres d'analyse statique - Méthode itérative pour l'analyse non linéaire.


Les combinaisons de charges individuelles suivront ensuite les paramètres d'analyse définis dans la situation de projet correspondante. Cependant, l'utilisateur peut modifier les paramètres de combinaison de charges individuellement s'il le souhaite.

Pour se conformer à la clause C2.1(b) [1], l'utilisateur peut conserver l'analyse du second ordre par défaut pour la situation de projet 1 - LRFD pour la vérification de la résistance. De plus, le type d'analyse souhaité peut être défini pour la situation de projet 2 - ASD, qui peut être utilisée pour les vérifications à l'état limite de service avec toute autre situation de projet créée. Consultez le manuel en ligne de RFEM 6 Paramètres d'analyse statique pour plus d'informations sur les options offertes dans ces boîtes de dialogue.

Imperfections géométriques

La clause C2.2 [1] exige que les imperfections de la structure soient considérées soit par la modélisation directe des imperfections, soit par l'utilisation de charges fictives. L'AISC précise que le défaut d'aplomb des poteaux est le principal problème lié aux imperfections des structures de bâtiment. La non-rectitude de barre n'est pas requise dans cette section, car cet effet est pris en compte dans Ch. E [1] pour la vérification de la compression.

La modélisation directe des imperfections doit considérer les déplacements initiaux dus au chargement et les modes propres de flambement anticipés appliqués afin d'obtenir le plus grand effet déstabilisant. Cette opération peut s'avérer longue et complexe en fonction de la taille de la structure. La méthode des charges fictives appliquées peut être une meilleure alternative.

Selon C2.2b(a) [1], les charges fictives doivent être appliquées sous forme de charges latérales additives à tous les niveaux dans toutes les combinaisons de charges. L'exception mentionnée dans C2.2b(d) [1] inclut lorsque la dérive du second ordre de la structure est égale ou inférieure à 1,7; les charges fictives peuvent alors être appliquées aux combinaisons de charges uniquement soumises à la gravité et exclues à partir de combinaisons avec d'autres charges latérales appliquées.

L'amplitude de charge fictive à chaque niveau peut être calculée à l'aide de l'Équation C2-1 [1].

Les charges fictives doivent être appliquées dans la direction qui provoque le plus grand effet déstabilisant. Cela signifie que pour les combinaisons de charges uniquement soumises à la gravité, les charges fictives doivent être appliquées dans les deux directions orthogonales. Pour les combinaisons de charges présentant des charges latérales appliquées, les charges fictives doivent être appliquées dans la même direction résultante des charges latérales (par exemple, les charges de vent dans la direction X doivent inclure les charges fictives dans la direction X).

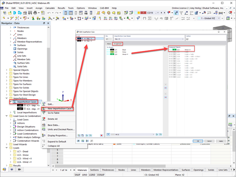
RFEM 6 permet aux utilisateurs de définir des imperfections dans les directions orthogonales, telles que les directions ±X ou ±Y. Les cas de charge peuvent également être assignés à chaque cas de charge d'imperfection en considérant l'effet déstabilisant le plus important. RFEM assignera automatiquement le cas d'imperfection aux combinaisons de charges générées, comme indiqué directement dans cette boîte de dialogue.

Une fois les cas d'imperfection définis, l'utilisateur doit définir les imperfections de barre sous chaque cas d'imperfection. La norme « ANSI/AISC 360-16 | Actif » disponible dans le menu déroulant considérera l'effort normal de la barre à partir de la combinaison de charges assignée, utilisez l'équation C2-1 [1] et appliquez l'amplitude de charge fictive calculée au début et à la fin de la barre.

La norme « ANSI/AISC 360-16 | Charge gravitationnelle » permet à l'utilisateur de se référer à une combinaison de charges différente de la combinaison de charges actuelle pour calculer l'effort normal de la barre. La direction de l'imperfection basée sur les axes globaux ou locaux de barre doit également être spécifiée. Il convient de prêter une attention particulière à la direction des imperfections car l'objectif est de les appliquer dans la direction globale de la structure afin de provoquer le plus grand effet déstabilisant. Une fois ces informations définies, l'imperfection peut être assignée à plusieurs barres telles que tous les poteaux de la structure.

Une fois les imperfections appliquées, elles peuvent être affichées graphiquement sur la structure dans RFEM.

Les imperfections doivent être appliquées uniquement aux combinaisons de charges et ne sont pas requises pour les vérifications à l'état limite de service. Par conséquent, l'option « Considérer les cas d'imperfection » doit être activée dans la boîte de dialogue « Modifier la combinaison » (voir la Figure 1) et appliquée à la situation de projet 1 - LRFD en supposant que la vérification de la résistance soit effectuée selon la méthode LRFD.

Vous pouvez également utiliser le bouton « Créer un nouvel assistant de combinaison » en bas à gauche pour générer une nouvelle définition d'élément à l'aide de l'option « Considérer les cas d'imperfection » désactivée. Les paramètres de l'analyse statique seront définis au second ordre (P-Δ) pour la vérification à l'état limite de service de cet exemple, et de manière similaire pour la vérification de la résistance. Ce nouvel assistant de combinaison peut désormais être assigné à la Situation de projet 2 – ASD en supposant que la vérification à l'état limite de service soit effectuée à l'aide des combinaisons de charges non pondérées.


Une fois ces paramètres appliqués aux situations de projet, les combinaisons de charges individuelles répertoriées dans l'onglet « Combinaisons de charges » reflètent automatiquement ces mêmes paramètres.

Ajustements de la rigidité

Les contraintes résiduelles de barre peuvent conduire à une plastification partielle de la section, provoquant un ramollissement général de la structure. Cela entraîne à son tour des effets déstabilisateurs. La propagation de la plasticité à travers la section de barre et le long de la barre doit également être considérée.

Afin d'estimer ces effets sur la réduction de la résistance des barres, l'AISC exige qu'un facteur de 0,8 soit appliqué à toutes les rigidités qui contribuent à la stabilité de la structure. La norme précise en C2.3(a) [1] que des réductions de rigidité doivent être appliquées à toutes les barres afin d'éviter une déformation artificielle de la structure. Par conséquent, ce facteur de 0,8 peut être appliqué aux rigidités axiales et en flexion de toutes les barres.

De plus, le facteur τb calculé à partir des équations. Les efforts internes C2.2a et C2.2b [1] affichés ci-dessous doivent être appliqués uniquement à la rigidité en flexion des barres. Il convient de considérer les sections élancées et non élancées pour la résistance en compression de la section.

  1. Lorsque Pr/Pns ≤ 0,5
  2. Lorsque Pr/Pns > 0,5

Selon la clause C2.3(c) [1], il est possible de définir τb = 1,0 pour les rigidités en flexion de toutes les barres, mais une charge fictive supplémentaire doit être appliquée à la structure définie par cet froid. De plus, les réductions de rigidité ne sont appliquées qu'aux états limites de résistance et de stabilité. Elle n'est pas applicable aux états limites de service ou à d'autres analyses telles que la détermination des déplacements, des flèches, des vibrations et des périodes.

RFEM 6 permet aux utilisateurs d'appliquer les exigences de réduction de rigidité AISC aux barres sélectionnées. Le facteur de 0,8 est appliqué à la rigidité axiale et en flexion de la barre, tandis que le facteur τb peut être calculé automatiquement à partir des équations C2.2a et C2.2b [1] et appliqués à la rigidité en flexion de la barre.

Si vous vous rediriger vers l'assistant de combinaison pour la situation de projet 1 - LRFD, l'option « Considérer la modification de la structure » doit être activée avec un nouveau paramètre de modification de la structure défini. Lorsque l'option « Barres » est également activée, un nouvel onglet Barres est alors disponible. Dans ce nouvel onglet, la « Nouvelle modification de la rigidité de barre » peut être sélectionnée. L'option finale est ainsi sélectionnée « AISC 360-16 C2.3 | Structures acier » dans le menu déroulant. Notez que la fonction « Éq. Itérative C2-2a et C2-2b » est sélectionné pour calculer automatiquement le facteur de rigidité en flexion τb à partir de l'effort normal des éléments élancés ou non élancés. Le facteur 0,8 est défini par défaut puis appliqué à la flexion et à la rigidité axiale. Une fois toutes les options définies, les barres en acier auxquelles la réduction de rigidité doit être appliquée sont sélectionnées graphiquement ou les numéros de barre peuvent être entrés directement dans la boîte de dialogue Modification de la structure.


Il est à noter que la case « Considérer la modification de la structure » ne doit pas être cochée dans l'assistant de combinaison qui a été défini précédemment pour la situation de projet 2 - ASD afin de désactiver les options d'imperfection pour la vérification à l'état limite de service décrites ci-dessus. Cette opération exploite toutes les rigidités de barre pour toutes les combinaisons de charges non pondérées.

Conclusion

Les exigences issues de l'AISC 360-16 Ch. C pour la méthode d'analyse directe, comprenant les effets du second ordre, les imperfections de barre et les réductions de rigidité, peuvent être considérés dans l'analyse et la vérification dans RFEM 6 à l'aide des procédures décrites ci-dessus. Pour plus d'informations et d'exemples sur l'application de la méthode d'analyse directe dans RFEM, consultez le webinaire AISC 360-16 Vérification de l'acier dans RFEM 6 et téléchargez le modèle correspondant dans les Modèles à télécharger.



Auteur

Amy Heilig est la PDG de la filiale américaine et responsable des ventes ainsi que du développement continu du programme pour le marché nord-américain.

Liens
Références


;