Détails de vérification
Détails de vérification
25.02.2022
029448
  • RFEM 6
  • Structures en acier
  • Eurocode 3

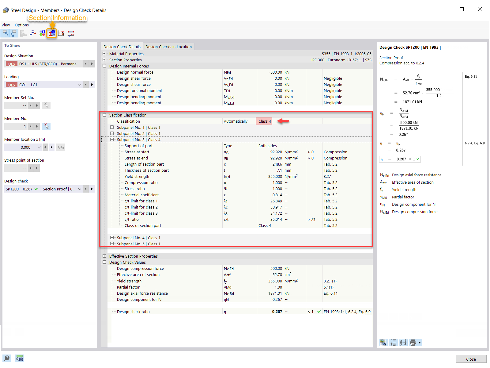
Détails de vérification

  • Vérification de l’acier
  • Détails de vérification
  • Classification des sections
Utilisé dans
  • Classification de section dans RFEM 6 selon l’EN 1993-1-1
Partager