7734x
001694
10.05.2023

Classification de section dans RFEM 6 selon l’EN 1993-1-1

La conception des sections transversales selon l'Eurocode 3 est basée sur la classification de la section transversale à concevoir en termes de classes déterminées par la norme. La classification des sections transversales est importante, car elle détermine les limites de résistance et de capacité de rotation dues au flambement local des parties de la section transversale.

EN 1993-1‑1 [1] définit les quatre classes de sections transversales suivantes (également illustrées dans l'image 1) :

  • Classe 1 : Sections transversales pouvant former une rotule plastique avec la capacité de rotation requise pour l'analyse plastique sans réduction de la résistance
  • Classe 2 : Sections transversales pouvant développer une résistance plastique au moment, mais ayant une capacité de rotation limitée en raison de flambage local
  • Classe 3 : Sections transversales dans lesquelles la contrainte calculée dans la fibre de compression extrême de l'élément peut atteindre sa résistance élastique, mais où le flambage local risque d'empêcher le développement de la pleine résistance plastique au moment
  • Les sections transversales de Classe 4 sont celles dans lesquelles le flambage local se produira avant l'atteinte de la limite d'élasticité dans une ou plusieurs parties de la section transversale

La classification est effectuée séparément pour toutes les parties de la section transversale en comparant les rapports largeur/épaisseur fournis aux valeurs limites de chaque classe telles que définies par la norme. Ainsi, la classe de chaque partie de la section transversale est définie et celle avec la valeur la moins favorable gouverne pour l'ensemble de la section transversale. Les valeurs limites dépendent des éléments suivants :

  • Condition de support des parties de la section transversale (d'un côté ou des deux côtés)
  • Limite d'élasticité de l'acier utilisé sous la forme de facteur ε
  • Courbe de contrainte dans les parties de la section transversale
  • Ampleur de la résistance à la compression

L'Eurocode 3 fournit des tableaux basés sur lesquels les rapports largeur/épaisseur maximaux pour les parties de la section transversale peuvent être calculés et comparés aux valeurs limites. Par exemple, les rapports largeur/épaisseur maximaux pour catégoriser une partie de compression interne en Classe 3 sont déterminés par les facteurs illustrés dans l'image 2.

La valeur limite pour les parties internes soumises uniquement à la compression ou à la flexion est déterminée par le facteur ε, qui est lié à la limite d'élasticité de l'acier. Pour les parties soumises à la fois à la flexion et à la compression, la distribution des contraintes est détectée par le paramètre α (plastique, Classes 1 et 2) ou ψ (élastique, Classe 3).

Le premier représente le pourcentage de la longueur de la contrainte de compression dans la partie de la section transversale, tandis que le second représente le rapport des contraintes limites (Image 3). Ainsi, en plus du facteur ε, la valeur limite des rapports largeur/épaisseur pour les parties soumises à la flexion et à la compression implique le paramètre α pour les Classes 1 et 2 et le paramètre ψ pour la Classe 3.

Classification des sections dans RFEM 6

Le module additionnel de Conception Acier proposé dans RFEM 6 pour la conception de structures en acier effectue une classification détaillée de la section transversale à chaque emplacement de conception avant que la conception ne soit effectuée. La classification de la section transversale pour chaque type de vérification de conception est disponible dans les détails associés de la vérification de conception.

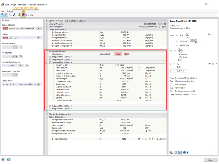
Ceci est démontré pour la poutre illustrée dans l'image 4 (IPE 300, acier S355), pour laquelle le module additionnel de Conception Acier a été calculé et les résultats pour chaque type de conception sont déjà disponibles. Si, par exemple, vous affichez les détails de la vérification de conception, vous pouvez remarquer que la classification de la section transversale est également fournie en détail (Image 5).

Comme déjà expliqué, la classification est effectuée séparément pour toutes les parties de la section transversale (appelées sous-panneaux dans RFEM 6 ; cinq, dans ce cas). Ainsi, différentes classes de section transversale peuvent être assignées à chaque sous-panneau, mais celle avec la valeur la moins favorable gouverne pour l'ensemble de la section transversale. De cette manière, la section transversale d'intérêt est classée en Classe 4 pour la vérification de section selon 6.2.4, qui est la classe de section transversale du Sous-panneau 3.

Étant donné que le Sous-panneau 3 est supporté des deux côtés et est soumis à la compression, sa classification est effectuée selon le Tableau 5.2 de l'Eurocode 3 [1]. La limite d'élasticité de l'acier est de 355 N/mm² et donc, la valeur du facteur ε est de 0,814 (Image 5). Sur la base de ce facteur, les valeurs limites des rapports largeur/épaisseur pour les Classes 1, 2 et 3 sont calculées (λ1, λ2, et λ3, respectivement) selon le tableau susmentionné. Ensuite, le rapport c/t est calculé sur la base de la longueur (c) et de l'épaisseur (t) de la partie de la section, et il est comparé aux valeurs limites pour les classes de section transversale. Pour ce sous-panneau, le rapport c/t fourni est plus grand que celui calculé pour la Classe de section transversale 3 et donc, la Classe 4 est assignée au sous-panneau.

Étant donné que les autres sous-panneaux sont classés en Classe 1, c'est le sous-panneau (par exemple, le Sous-panneau 3) avec la valeur la moins favorable qui gouverne pour l'ensemble de la section transversale. Pour cette raison, la section transversale d'intérêt est classée en Classe 4 pour la vérification de section selon 6.2.4.

Pour mieux comprendre la classification de la section transversale, vous pouvez afficher les sous-panneaux individuels de la section transversale dans l'onglet Sous-panneaux de la fenêtre Informations sur la section (Image 6).

Remarques finales

La classification des sections transversales dans RFEM 6 pour la conception des éléments en acier est effectuée conformément aux dispositions de l'Eurocode 3 [1]. La classification est effectuée séparément pour toutes les parties de la section transversale en comparant les rapports largeur/épaisseur fournis aux valeurs limites de chaque classe telles que définies par la norme.

Les valeurs limites dépendent de la condition de support des parties de la section transversale, de la limite d'élasticité de l'acier, de la courbe de contrainte dans les parties de la section transversale et de l'ampleur de la résistance à la compression. Une fois calculé, le rapport largeur/épaisseur est comparé à celles-ci et la classe de chaque partie de la section transversale est définie. Enfin, la classe la moins favorable obtenue pour les sous-panneaux individuels est assignée à l'ensemble de la section transversale.


Auteur

Elle est responsable de la création d'articles techniques et fournit un support technique aux clients de Dlubal Software.

Liens
Références


;